Definition Type: ComplexType
Name: ReturnLeg
Namespace: http://www.fpml.org/FpML-5/recordkeeping
Type: nsD:ReturnSwapLegUnderlyer
Containing Schema: fpml-eq-shared-5-10.xsd
Abstract
Documentation:
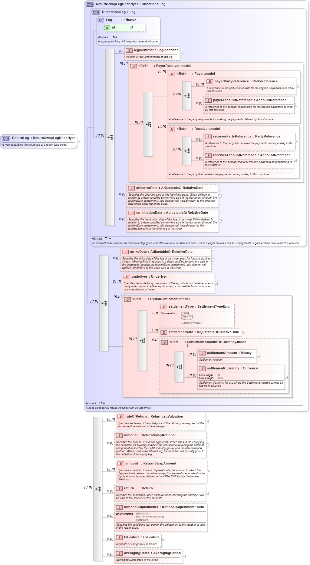
A type describing the return leg of a return type swap.
Collapse XSD Schema Diagram:
Drilldown into averagingDates in schema fpml-eq-shared-5-10_xsd1 Drilldown into fxFeature in schema fpml-eq-shared-5-10_xsd1 Drilldown into notionalAdjustments in schema fpml-eq-shared-5-10_xsd1 Drilldown into return in schema fpml-eq-shared-5-10_xsd1 Drilldown into amount in schema fpml-eq-shared-5-10_xsd1 Drilldown into notional in schema fpml-eq-shared-5-10_xsd1 Drilldown into rateOfReturn in schema fpml-eq-shared-5-10_xsd1 Drilldown into settlementCurrency in schema fpml-shared-5-10_xsd3 Drilldown into settlementAmount in schema fpml-shared-5-10_xsd3 Drilldown into SettlementAmountOrCurrency.model in schema fpml-shared-5-10_xsd3 Drilldown into settlementDate in schema fpml-option-shared-5-10_xsd2 Drilldown into settlementType in schema fpml-option-shared-5-10_xsd2 Drilldown into OptionSettlement.model in schema fpml-option-shared-5-10_xsd2 Drilldown into underlyer in schema fpml-eq-shared-5-10_xsd1 Drilldown into strikeDate in schema fpml-eq-shared-5-10_xsd1 Drilldown into terminationDate in schema fpml-shared-5-10_xsd3 Drilldown into effectiveDate in schema fpml-shared-5-10_xsd3 Drilldown into receiverAccountReference in schema fpml-shared-5-10_xsd3 Drilldown into receiverPartyReference in schema fpml-shared-5-10_xsd3 Drilldown into Receiver.model in schema fpml-shared-5-10_xsd3 Drilldown into payerAccountReference in schema fpml-shared-5-10_xsd3 Drilldown into payerPartyReference in schema fpml-shared-5-10_xsd3 Drilldown into Payer.model in schema fpml-shared-5-10_xsd3 Drilldown into PayerReceiver.model in schema fpml-shared-5-10_xsd3 Drilldown into legIdentifier in schema fpml-shared-5-10_xsd3 Drilldown into id in schema fpml-shared-5-10_xsd3 Drilldown into Leg in schema fpml-shared-5-10_xsd3 Drilldown into DirectionalLeg in schema fpml-shared-5-10_xsd3 Drilldown into ReturnSwapLegUnderlyer in schema fpml-eq-shared-5-10_xsd1XSD Diagram of ReturnLeg in schema fpml-eq-shared-5-10_xsd1 (Financial products Markup Language (FpML®))
Collapse XSD Schema Code:
<xsd:complexType name="ReturnLeg">
    <xsd:annotation>
        <xsd:documentation xml:lang="en">A type describing the return leg of a return type swap.</xsd:documentation>
    </xsd:annotation>
    <xsd:complexContent>
        <xsd:extension base="ReturnSwapLegUnderlyer">
            <xsd:sequence>
                <xsd:element name="rateOfReturn" type="ReturnLegValuation">
                    <xsd:annotation>
                        <xsd:documentation xml:lang="en">Specifies the terms of the initial price of the return type swap and of the subsequent valuations of the underlyer.</xsd:documentation>
                    </xsd:annotation>
                </xsd:element>
                <xsd:element name="notional" type="ReturnSwapNotional" minOccurs="0">
                    <xsd:annotation>
                        <xsd:documentation xml:lang="en">Specifies the notional of a return type swap. When used in the equity leg, the definition will typically combine the actual amount (using the notional component defined by the FpML industry group) and the determination method. When used in the interest leg, the definition will typically point to the definition of the equity leg.</xsd:documentation>
                    </xsd:annotation>
                </xsd:element>
                <xsd:element name="amount" type="ReturnSwapAmount">
                    <xsd:annotation>
                        <xsd:documentation xml:lang="en">Specifies, in relation to each Payment Date, the amount to which the Payment Date relates. For return swaps this element is equivalent to the Equity Amount term as defined in the ISDA 2002 Equity Derivatives Definitions.</xsd:documentation>
                    </xsd:annotation>
                </xsd:element>
                <xsd:element name="return" type="Return" minOccurs="0">
                    <xsd:annotation>
                        <xsd:documentation xml:lang="en">Specifies the conditions under which dividend affecting the underlyer will be paid to the receiver of the amounts.</xsd:documentation>
                    </xsd:annotation>
                </xsd:element>
                <xsd:element name="notionalAdjustments" type="NotionalAdjustmentEnum" minOccurs="0">
                    <xsd:annotation>
                        <xsd:documentation xml:lang="en">Specifies the conditions that govern the adjustment to the number of units of the return swap.</xsd:documentation>
                    </xsd:annotation>
                </xsd:element>
                <xsd:element name="fxFeature" type="FxFeature" minOccurs="0">
                    <xsd:annotation>
                        <xsd:documentation xml:lang="en">A quanto or composite FX feature.</xsd:documentation>
                    </xsd:annotation>
                </xsd:element>
                <xsd:element name="averagingDates" type="AveragingPeriod" minOccurs="0">
                    <xsd:annotation>
                        <xsd:documentation xml:lang="en">Averaging Dates used in the swap.</xsd:documentation>
                    </xsd:annotation>
                </xsd:element>
            </xsd:sequence>
        </xsd:extension>
    </xsd:complexContent>
</xsd:complexType>
Collapse Child Elements:
Name Type Min Occurs Max Occurs
legIdentifier nsD:legIdentifier 0 unbounded
payerPartyReference nsD:payerPartyReference (1) (1)
payerAccountReference nsD:payerAccountReference 0 (1)
receiverPartyReference nsD:receiverPartyReference 0 (1)
receiverAccountReference nsD:receiverAccountReference 0 (1)
effectiveDate nsD:effectiveDate 0 (1)
terminationDate nsD:terminationDate 0 (1)
strikeDate nsD:strikeDate 0 (1)
underlyer nsD:underlyer (1) (1)
settlementType nsD:settlementType 0 (1)
settlementDate nsD:settlementDate 0 (1)
settlementAmount nsD:settlementAmount (1) (1)
settlementCurrency nsD:settlementCurrency (1) (1)
rateOfReturn nsD:rateOfReturn (1) (1)
notional nsD:notional 0 (1)
amount nsD:amount (1) (1)
return nsD:return 0 (1)
notionalAdjustments nsD:notionalAdjustments 0 (1)
fxFeature nsD:fxFeature 0 (1)
averagingDates nsD:averagingDates 0 (1)
<xs:group> nsD:PayerReceiver.model (1) (1)
<xs:group> nsD:Payer.model (1) (1)
<xs:group> nsD:Receiver.model (1) (1)
<xs:group> nsD:OptionSettlement.model (1) (1)
<xs:group> nsD:SettlementAmountOrCurrency.model 0 (1)
Collapse Child Attributes:
Name Type Default Value Use
id nsD:id (Optional)
Collapse Derivation Tree:
Collapse References:
nsD:returnLeg