Definition Type: Element
Name: verificationStatusException
Namespace: http://www.fpml.org/FpML-5/transparency
Type: nsF:Exception
Containing Schema: fpml-msg-5-10.xsd
Abstract
Collapse XSD Schema Diagram:
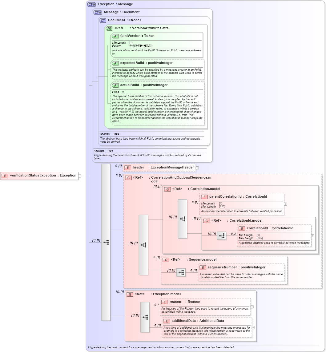
Drilldown into additionalData in schema fpml-msg-5-10_xsd4 Drilldown into reason in schema fpml-msg-5-10_xsd4 Drilldown into Exception.model in schema fpml-msg-5-10_xsd4 Drilldown into sequenceNumber in schema fpml-msg-5-10_xsd4 Drilldown into Sequence.model in schema fpml-msg-5-10_xsd4 Drilldown into correlationId in schema fpml-msg-5-10_xsd4 Drilldown into CorrelationId.model in schema fpml-msg-5-10_xsd4 Drilldown into parentCorrelationId in schema fpml-msg-5-10_xsd4 Drilldown into Correlation.model in schema fpml-msg-5-10_xsd4 Drilldown into CorrelationAndOptionalSequence.model in schema fpml-msg-5-10_xsd4 Drilldown into header in schema fpml-msg-5-10_xsd4 Drilldown into actualBuild in schema fpml-doc-5-10_xsd5 Drilldown into expectedBuild in schema fpml-doc-5-10_xsd5 Drilldown into fpmlVersion in schema fpml-doc-5-10_xsd5 Drilldown into VersionAttributes.atts in schema fpml-doc-5-10_xsd5 Drilldown into Document in schema fpml-doc-5-10_xsd5 Drilldown into Message in schema fpml-msg-5-10_xsd4 Drilldown into Exception in schema fpml-msg-5-10_xsd4XSD Diagram of verificationStatusException in schema fpml-msg-5-10_xsd4 (Financial products Markup Language (FpML®))
Collapse XSD Schema Code:
<xsd:element name="verificationStatusException" type="Exception" />
Collapse Child Elements:
Name Type Min Occurs Max Occurs
header nsF:header 0 (1)
parentCorrelationId nsF:parentCorrelationId 0 (1)
correlationId nsF:correlationId 0 2
sequenceNumber nsF:sequenceNumber 0 (1)
reason nsF:reason 0 unbounded
additionalData nsF:additionalData 0 (1)
<xs:group> nsF:CorrelationAndOptionalSequence.model 0 (1)
<xs:group> nsF:Correlation.model (1) (1)
<xs:group> nsF:CorrelationId.model (1) (1)
<xs:group> nsF:Sequence.model 0 (1)
<xs:group> nsF:Exception.model (1) (1)
Collapse Child Attributes:
Name Type Default Value Use
fpmlVersion nsF:fpmlVersion Required
expectedBuild nsF:expectedBuild (Optional)
actualBuild nsF:actualBuild (Optional)
Collapse Derivation Tree: