Definition Type: Element
Name: StaffingAssignment
Namespace: http://www.hr-xml.org/3
Type: nsA:StaffingAssignmentType
Containing Schema: StaffingAssignment.xsd
Abstract
Collapse XSD Schema Diagram:
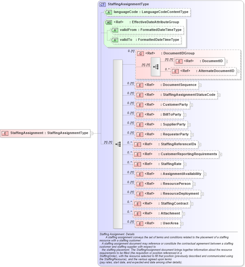
Drilldown into UserArea in schema fields_xsd Drilldown into Attachment in schema components_xsd Drilldown into StaffingContract in schema components_xsd Drilldown into ResourceDeployment in schema components_xsd Drilldown into ResourcePerson in schema components_xsd Drilldown into AssignmentAvailability in schema components_xsd Drilldown into StaffingRate in schema components_xsd Drilldown into CustomerReportingRequirements in schema components_xsd Drilldown into StaffingReferenceIDs in schema components_xsd Drilldown into RequesterParty in schema components_xsd Drilldown into SupplierParty in schema components_xsd Drilldown into BillToParty in schema components_xsd Drilldown into CustomerParty in schema components_xsd Drilldown into StaffingAssignmentStatusCode in schema fields_xsd Drilldown into DocumentSequence in schema fields_xsd Drilldown into AlternateDocumentID in schema fields_xsd Drilldown into DocumentID in schema fields_xsd Drilldown into DocumentIDGroup in schema components_xsd Drilldown into validTo in schema fields_xsd Drilldown into validFrom in schema fields_xsd Drilldown into EffectiveDateAttributeGroup in schema fields_xsd Drilldown into languageCode in schema staffingassignment_xsd Drilldown into StaffingAssignmentType in schema staffingassignment_xsdXSD Diagram of StaffingAssignment in schema staffingassignment_xsd (HR-XML - Human Resources XML)
Collapse XSD Schema Code:
<xsd:element name="StaffingAssignment" type="StaffingAssignmentType" />
Collapse Child Elements:
Name Type Min Occurs Max Occurs
DocumentID nsA:DocumentID (1) (1)
AlternateDocumentID nsA:AlternateDocumentID 0 unbounded
DocumentSequence nsA:DocumentSequence 0 (1)
StaffingAssignmentStatusCode nsA:StaffingAssignmentStatusCode 0 (1)
CustomerParty nsA:CustomerParty 0 (1)
BillToParty nsA:BillToParty 0 (1)
SupplierParty nsA:SupplierParty 0 (1)
RequesterParty nsA:RequesterParty 0 (1)
StaffingReferenceIDs nsA:StaffingReferenceIDs 0 unbounded
CustomerReportingRequirements nsA:CustomerReportingRequirements 0 unbounded
StaffingRate nsA:StaffingRate 0 unbounded
AssignmentAvailability nsA:AssignmentAvailability 0 (1)
ResourcePerson nsA:ResourcePerson 0 (1)
ResourceDeployment nsA:ResourceDeployment 0 (1)
StaffingContract nsA:StaffingContract 0 unbounded
Attachment nsA:Attachment 0 unbounded
UserArea nsA:UserArea 0 (1)
<xs:group> nsA:DocumentIDGroup 0 (1)
Collapse Child Attributes:
Name Type Default Value Use
languageCode nsA:languageCode Optional
validFrom nsA:validFrom Optional
validTo nsA:validTo Optional
Collapse Derivation Tree: