Definition Type: ComplexType
Name: StockOptionGrantType
Namespace: http://www.hr-xml.org/3
Containing Schema: StockOptionGrant.xsd
Abstract
Documentation:
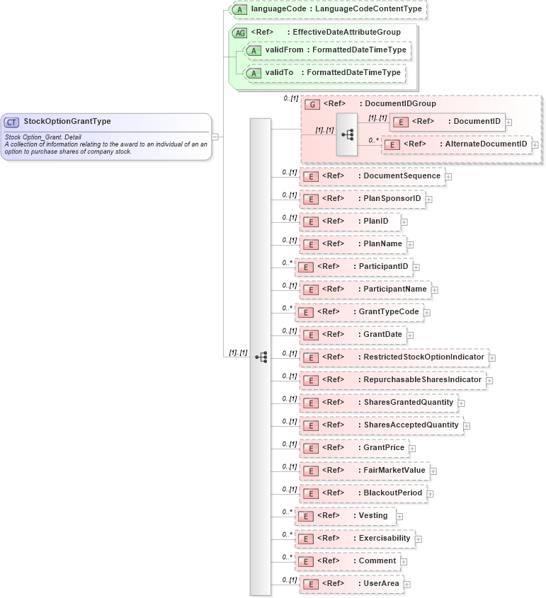
Stock Option_Grant. Detail A collection of information relating to the award to an individual of an an option to purchase shares of company stock.
Collapse XSD Schema Diagram:
Drilldown into UserArea in schema fields_xsd Drilldown into Comment in schema fields_xsd Drilldown into Exercisability in schema components_xsd Drilldown into Vesting in schema components_xsd Drilldown into BlackoutPeriod in schema components_xsd Drilldown into FairMarketValue in schema fields_xsd Drilldown into GrantPrice in schema fields_xsd Drilldown into SharesAcceptedQuantity in schema fields_xsd Drilldown into SharesGrantedQuantity in schema fields_xsd Drilldown into RepurchasableSharesIndicator in schema fields_xsd Drilldown into RestrictedStockOptionIndicator in schema fields_xsd Drilldown into GrantDate in schema fields_xsd Drilldown into GrantTypeCode in schema fields_xsd Drilldown into ParticipantName in schema components_xsd Drilldown into ParticipantID in schema fields_xsd Drilldown into PlanName in schema fields_xsd Drilldown into PlanID in schema fields_xsd Drilldown into PlanSponsorID in schema fields_xsd Drilldown into DocumentSequence in schema fields_xsd Drilldown into AlternateDocumentID in schema fields_xsd Drilldown into DocumentID in schema fields_xsd Drilldown into DocumentIDGroup in schema components_xsd Drilldown into validTo in schema fields_xsd Drilldown into validFrom in schema fields_xsd Drilldown into EffectiveDateAttributeGroup in schema fields_xsd Drilldown into languageCode in schema stockoptiongrant_xsdXSD Diagram of StockOptionGrantType in schema stockoptiongrant_xsd (HR-XML - Human Resources XML)
Collapse XSD Schema Code:
<xsd:complexType name="StockOptionGrantType">
    <xsd:annotation>
        <xsd:documentation source="http://www.hr-xml.org" xml:lang="en">
            <ccts:DictionaryEntryName xmlns:ccts="urn:un:unece:uncefact:documentation:1.1">Stock Option_Grant. Detail</ccts:DictionaryEntryName>
            <ccts:DefinitionText xmlns:ccts="urn:un:unece:uncefact:documentation:1.1">A collection of information relating to the award to an individual of an an option to purchase shares of company stock.</ccts:DefinitionText>
        </xsd:documentation>
    </xsd:annotation>
    <xsd:sequence>
        <xsd:group ref="DocumentIDGroup" minOccurs="0" />
        <xsd:element ref="DocumentSequence" minOccurs="0" />
        <xsd:element ref="PlanSponsorID" minOccurs="0" />
        <xsd:element ref="PlanID" minOccurs="0" />
        <xsd:element ref="PlanName" minOccurs="0" />
        <xsd:element ref="ParticipantID" minOccurs="0" maxOccurs="unbounded" />
        <xsd:element ref="ParticipantName" minOccurs="0" />
        <xsd:element ref="GrantTypeCode" minOccurs="0" maxOccurs="unbounded" />
        <xsd:element ref="GrantDate" minOccurs="0" />
        <xsd:element ref="RestrictedStockOptionIndicator" minOccurs="0" />
        <xsd:element ref="RepurchasableSharesIndicator" minOccurs="0" />
        <xsd:element ref="SharesGrantedQuantity" minOccurs="0" />
        <xsd:element ref="SharesAcceptedQuantity" minOccurs="0" />
        <xsd:element ref="GrantPrice" minOccurs="0" />
        <xsd:element ref="FairMarketValue" minOccurs="0" />
        <xsd:element ref="BlackoutPeriod" minOccurs="0" />
        <xsd:element ref="Vesting" minOccurs="0" maxOccurs="unbounded" />
        <xsd:element ref="Exercisability" minOccurs="0" maxOccurs="unbounded" />
        <xsd:element ref="Comment" minOccurs="0" maxOccurs="unbounded" />
        <xsd:element ref="UserArea" minOccurs="0" />
    </xsd:sequence>
    <xsd:attribute name="languageCode" type="LanguageCodeContentType" use="optional" />
    <xsd:attributeGroup ref="EffectiveDateAttributeGroup" />
</xsd:complexType>
Collapse Child Elements:
Name Type Min Occurs Max Occurs
DocumentID nsA:DocumentID (1) (1)
AlternateDocumentID nsA:AlternateDocumentID 0 unbounded
DocumentSequence nsA:DocumentSequence 0 (1)
PlanSponsorID nsA:PlanSponsorID 0 (1)
PlanID nsA:PlanID 0 (1)
PlanName nsA:PlanName 0 (1)
ParticipantID nsA:ParticipantID 0 unbounded
ParticipantName nsA:ParticipantName 0 (1)
GrantTypeCode nsA:GrantTypeCode 0 unbounded
GrantDate nsA:GrantDate 0 (1)
RestrictedStockOptionIndicator nsA:RestrictedStockOptionIndicator 0 (1)
RepurchasableSharesIndicator nsA:RepurchasableSharesIndicator 0 (1)
SharesGrantedQuantity nsA:SharesGrantedQuantity 0 (1)
SharesAcceptedQuantity nsA:SharesAcceptedQuantity 0 (1)
GrantPrice nsA:GrantPrice 0 (1)
FairMarketValue nsA:FairMarketValue 0 (1)
BlackoutPeriod nsA:BlackoutPeriod 0 (1)
Vesting nsA:Vesting 0 unbounded
Exercisability nsA:Exercisability 0 unbounded
Comment nsA:Comment 0 unbounded
UserArea nsA:UserArea 0 (1)
<xs:group> nsA:DocumentIDGroup 0 (1)
Collapse Child Attributes:
Name Type Default Value Use
languageCode nsA:languageCode Optional
validFrom nsA:validFrom Optional
validTo nsA:validTo Optional
Collapse Derivation Tree:
Collapse References:
nsA:StockOptionGrant