Definition Type: Element
Name: onMessage
Namespace: http://docs.oasis-open.org/wsbpel/2.0/process/abstract
Type: xsd-derived:tOnMessage
Containing Schema: ws-bpel_abstract_common_base.xsd
Abstract
Collapse XSD Schema Diagram:
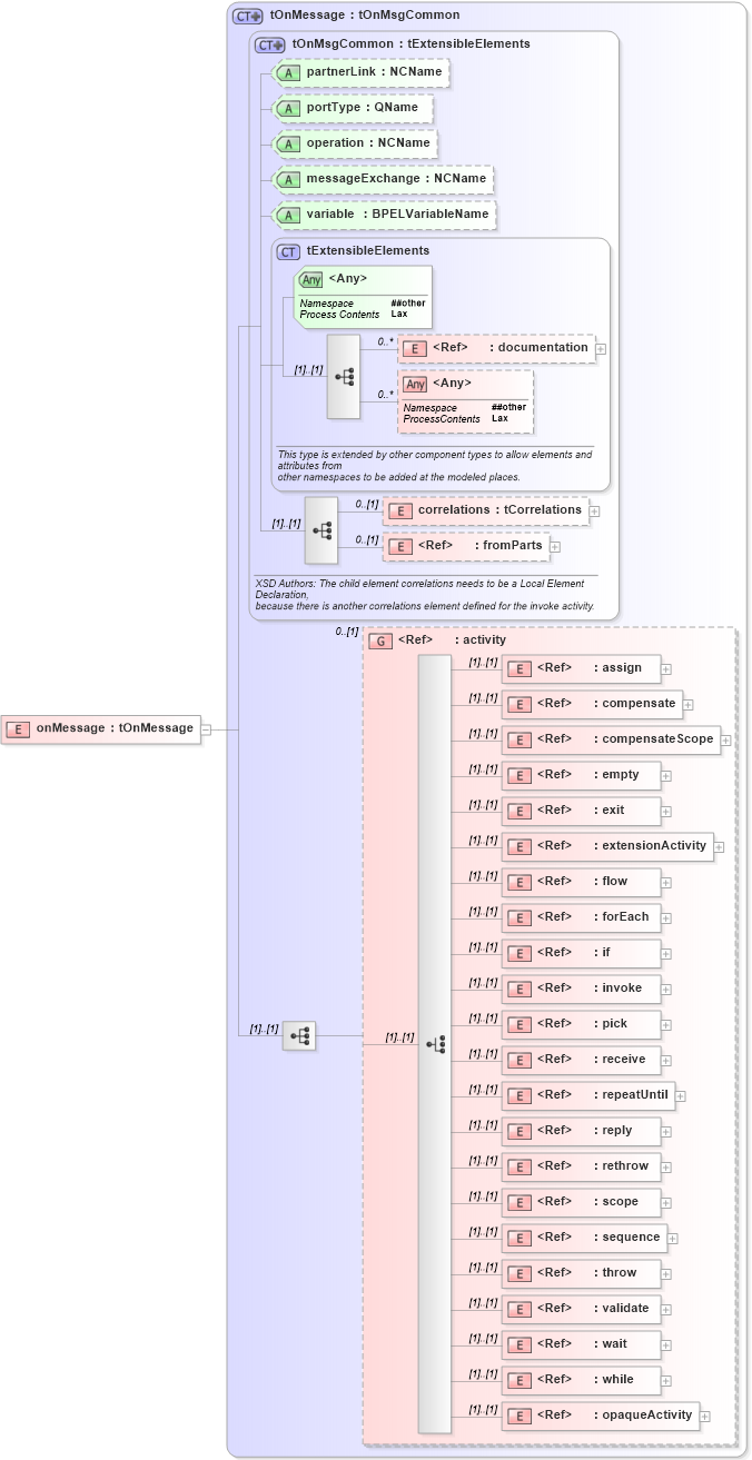
Drilldown into opaqueActivity in schema ws-bpel_abstract_common_base_xsd Drilldown into while in schema ws-bpel_abstract_common_base_xsd Drilldown into wait in schema ws-bpel_abstract_common_base_xsd Drilldown into validate in schema ws-bpel_abstract_common_base_xsd Drilldown into throw in schema ws-bpel_abstract_common_base_xsd Drilldown into sequence in schema ws-bpel_abstract_common_base_xsd Drilldown into scope in schema ws-bpel_abstract_common_base_xsd Drilldown into rethrow in schema ws-bpel_abstract_common_base_xsd Drilldown into reply in schema ws-bpel_abstract_common_base_xsd Drilldown into repeatUntil in schema ws-bpel_abstract_common_base_xsd Drilldown into receive in schema ws-bpel_abstract_common_base_xsd Drilldown into pick in schema ws-bpel_abstract_common_base_xsd Drilldown into invoke in schema ws-bpel_abstract_common_base_xsd Drilldown into if in schema ws-bpel_abstract_common_base_xsd Drilldown into forEach in schema ws-bpel_abstract_common_base_xsd Drilldown into flow in schema ws-bpel_abstract_common_base_xsd Drilldown into extensionActivity in schema ws-bpel_abstract_common_base_xsd Drilldown into exit in schema ws-bpel_abstract_common_base_xsd Drilldown into empty in schema ws-bpel_abstract_common_base_xsd Drilldown into compensateScope in schema ws-bpel_abstract_common_base_xsd Drilldown into compensate in schema ws-bpel_abstract_common_base_xsd Drilldown into assign in schema ws-bpel_abstract_common_base_xsd Drilldown into activity in schema ws-bpel_abstract_common_base_xsd Drilldown into fromParts in schema ws-bpel_abstract_common_base_xsd Drilldown into correlations in schema ws-bpel_abstract_common_base_xsd Drilldown into documentation in schema ws-bpel_abstract_common_base_xsd Drilldown into tExtensibleElements in schema ws-bpel_abstract_common_base_xsd Drilldown into variable in schema ws-bpel_abstract_common_base_xsd Drilldown into messageExchange in schema ws-bpel_abstract_common_base_xsd Drilldown into operation in schema ws-bpel_abstract_common_base_xsd Drilldown into portType in schema ws-bpel_abstract_common_base_xsd Drilldown into partnerLink in schema ws-bpel_abstract_common_base_xsd Drilldown into tOnMsgCommon in schema ws-bpel_abstract_common_base_xsd Drilldown into tOnMessage in schema ws-bpel_abstract_common_base_xsdXSD Diagram of onMessage in schema ws-bpel_abstract_common_base_xsd (OASIS Web Services Business Process Execution Language (WSBPEL) TC)
Collapse XSD Schema Code:
<xsd:element name="onMessage" type="tOnMessage" />
Collapse Child Elements:
Name Type Min Occurs Max Occurs
documentation xsd-derived:documentation 0 unbounded
correlations xsd-derived:correlations 0 (1)
fromParts xsd-derived:fromParts 0 (1)
assign xsd-derived:assign (1) (1)
compensate xsd-derived:compensate (1) (1)
compensateScope xsd-derived:compensateScope (1) (1)
empty xsd-derived:empty (1) (1)
exit xsd-derived:exit (1) (1)
extensionActivity xsd-derived:extensionActivity (1) (1)
flow xsd-derived:flow (1) (1)
forEach xsd-derived:forEach (1) (1)
if xsd-derived:if (1) (1)
invoke xsd-derived:invoke (1) (1)
pick xsd-derived:pick (1) (1)
receive xsd-derived:receive (1) (1)
repeatUntil xsd-derived:repeatUntil (1) (1)
reply xsd-derived:reply (1) (1)
rethrow xsd-derived:rethrow (1) (1)
scope xsd-derived:scope (1) (1)
sequence xsd-derived:sequence (1) (1)
throw xsd-derived:throw (1) (1)
validate xsd-derived:validate (1) (1)
wait xsd-derived:wait (1) (1)
while xsd-derived:while (1) (1)
opaqueActivity xsd-derived:opaqueActivity (1) (1)
<xs:any> Allowed namespace: '##other' 0 unbounded
<xs:group> xsd-derived:activity 0 (1)
Collapse Child Attributes:
Name Type Default Value Use
partnerLink xsd-derived:partnerLink Optional
portType xsd-derived:portType Optional
operation xsd-derived:operation Optional
messageExchange xsd-derived:messageExchange Optional
variable xsd-derived:variable Optional
<anyAttribute> Allowed namespace: '##other'
Collapse Derivation Tree: