Definition Type: Element
Name: FacilityMeeting
Namespace: http://www.opentravel.org/OTM/organization/v3
Type: org-0300:Facility_Meeting
Containing Schema: Organization_3_0_0.xsd
Abstract
Collapse XSD Schema Diagram:
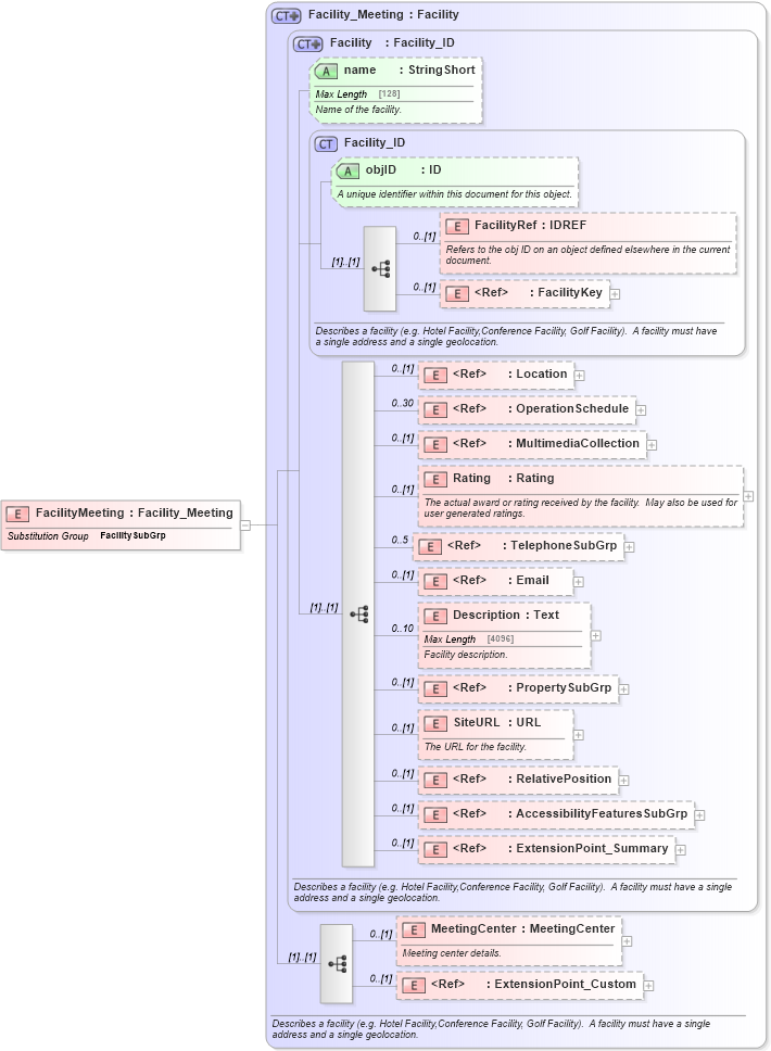
Drilldown into ExtensionPoint_Custom in schema otm_builtins_xsd Drilldown into MeetingCenter in schema organization_3_0_0_xsd Drilldown into ExtensionPoint_Summary in schema otm_builtins_xsd Drilldown into AccessibilityFeaturesSubGrp in schema common_4_0_0_xsd Drilldown into RelativePosition in schema common_4_0_0_xsd Drilldown into SiteURL in schema organization_3_0_0_xsd Drilldown into PropertySubGrp in schema organization_3_0_0_xsd Drilldown into Description in schema organization_3_0_0_xsd Drilldown into Email in schema common_4_0_0_xsd Drilldown into TelephoneSubGrp in schema common_4_0_0_xsd Drilldown into Rating in schema organization_3_0_0_xsd Drilldown into MultimediaCollection in schema common_4_0_0_xsd Drilldown into OperationSchedule in schema common_4_0_0_xsd Drilldown into Location in schema common_4_0_0_xsd Drilldown into FacilityKey in schema organization_3_0_0_xsd Drilldown into FacilityRef in schema organization_3_0_0_xsd Drilldown into objID in schema organization_3_0_0_xsd Drilldown into Facility_ID in schema organization_3_0_0_xsd Drilldown into name in schema organization_3_0_0_xsd Drilldown into Facility in schema organization_3_0_0_xsd Drilldown into Facility_Meeting in schema organization_3_0_0_xsdXSD Diagram of FacilityMeeting in schema organization_3_0_0_xsd (Open Travel (OTA))
Collapse XSD Schema Code:
<xsd:element name="FacilityMeeting" substitutionGroup="org-0300:FacilitySubGrp" type="org-0300:Facility_Meeting" />
Collapse Child Elements:
Name Type Min Occurs Max Occurs
FacilityRef org-0300:FacilityRef 0 (1)
FacilityKey org-0300:FacilityKey 0 (1)
Location ota2-0400:Location 0 (1)
OperationSchedule ota2-0400:OperationSchedule 0 30
MultimediaCollection ota2-0400:MultimediaCollection 0 (1)
Rating org-0300:Rating 0 (1)
TelephoneSubGrp ota2-0400:TelephoneSubGrp 0 5
Email ota2-0400:Email 0 (1)
Description org-0300:Description 0 10
PropertySubGrp org-0300:PropertySubGrp 0 (1)
SiteURL org-0300:SiteURL 0 (1)
RelativePosition ota2-0400:RelativePosition 0 (1)
AccessibilityFeaturesSubGrp ota2-0400:AccessibilityFeaturesSubGrp 0 (1)
ExtensionPoint_Summary ota2:ExtensionPoint_Summary 0 (1)
MeetingCenter org-0300:MeetingCenter 0 (1)
ExtensionPoint_Custom ota2:ExtensionPoint_Custom 0 (1)
Collapse Child Attributes:
Name Type Default Value Use
objID org-0300:objID Optional
name org-0300:name Optional
Collapse Derivation Tree:
Collapse References:
org-0300:FacilitySubGrp