Definition Type: ComplexType
Name: Facility
Namespace: http://www.opentravel.org/OTM/organization/v3
Type: org-0300:Facility_ID
Containing Schema: Organization_3_0_0.xsd
Abstract
Documentation:
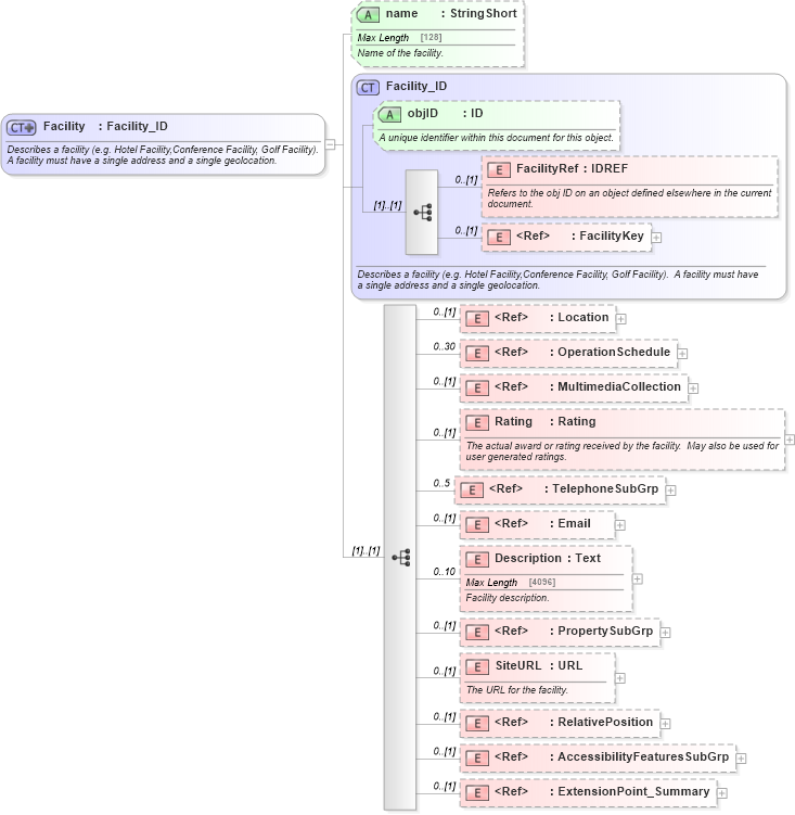
Describes a facility (e.g. Hotel Facility,Conference Facility, Golf Facility). A facility must have a single address and a single geolocation.
Collapse XSD Schema Diagram:
Drilldown into ExtensionPoint_Summary in schema otm_builtins_xsd Drilldown into AccessibilityFeaturesSubGrp in schema common_4_0_0_xsd Drilldown into RelativePosition in schema common_4_0_0_xsd Drilldown into SiteURL in schema organization_3_0_0_xsd Drilldown into PropertySubGrp in schema organization_3_0_0_xsd Drilldown into Description in schema organization_3_0_0_xsd Drilldown into Email in schema common_4_0_0_xsd Drilldown into TelephoneSubGrp in schema common_4_0_0_xsd Drilldown into Rating in schema organization_3_0_0_xsd Drilldown into MultimediaCollection in schema common_4_0_0_xsd Drilldown into OperationSchedule in schema common_4_0_0_xsd Drilldown into Location in schema common_4_0_0_xsd Drilldown into FacilityKey in schema organization_3_0_0_xsd Drilldown into FacilityRef in schema organization_3_0_0_xsd Drilldown into objID in schema organization_3_0_0_xsd Drilldown into Facility_ID in schema organization_3_0_0_xsd Drilldown into name in schema organization_3_0_0_xsdXSD Diagram of Facility in schema organization_3_0_0_xsd (Open Travel (OTA))
Collapse XSD Schema Code:
<xsd:complexType name="Facility">
    <xsd:annotation>
        <xsd:documentation source="Description">Describes a facility (e.g. Hotel Facility,Conference Facility, Golf Facility).  A facility must have a single address and a single geolocation.</xsd:documentation>
        <xsd:appinfo>
            <otm:OTA2Entity type="BusinessObject" xmlns:otm="http://www.OpenTravel.org/ns/OTA2/AppInfo_v01_00">Facility</otm:OTA2Entity>
        </xsd:appinfo>
    </xsd:annotation>
    <xsd:complexContent>
        <xsd:extension base="org-0300:Facility_ID">
            <xsd:sequence>
                <xsd:element minOccurs="0" ref="ota2-0400:Location">
                    <xsd:annotation>
                        <xsd:documentation source="Description">Location information for the facility.</xsd:documentation>
                    </xsd:annotation>
                </xsd:element>
                <xsd:element maxOccurs="30" minOccurs="0" ref="ota2-0400:OperationSchedule">
                    <xsd:annotation>
                        <xsd:documentation source="Description">Collection of operation schedules.</xsd:documentation>
                    </xsd:annotation>
                </xsd:element>
                <xsd:element minOccurs="0" ref="ota2-0400:MultimediaCollection">
                    <xsd:annotation>
                        <xsd:documentation source="Description">Images, descriptions and movies that describe the facility.</xsd:documentation>
                    </xsd:annotation>
                </xsd:element>
                <xsd:element minOccurs="0" name="Rating" type="ota2-0400:Rating">
                    <xsd:annotation>
                        <xsd:documentation source="Description">The actual award or rating received by the facility.  May also be used for user generated ratings.</xsd:documentation>
                    </xsd:annotation>
                </xsd:element>
                <xsd:element maxOccurs="5" minOccurs="0" ref="ota2-0400:TelephoneSubGrp">
                    <xsd:annotation>
                        <xsd:documentation source="Description">Telephone number for the facility.</xsd:documentation>
                    </xsd:annotation>
                </xsd:element>
                <xsd:element minOccurs="0" ref="ota2-0400:Email">
                    <xsd:annotation>
                        <xsd:documentation source="Description">Email address for the facility.</xsd:documentation>
                    </xsd:annotation>
                </xsd:element>
                <xsd:element maxOccurs="10" minOccurs="0" name="Description" type="ota2-0400:Text">
                    <xsd:annotation>
                        <xsd:documentation source="Description">Facility description.</xsd:documentation>
                    </xsd:annotation>
                </xsd:element>
                <xsd:element minOccurs="0" ref="org-0300:PropertySubGrp">
                    <xsd:annotation>
                        <xsd:documentation source="Description">An identiefier for the property that this facility is associated with.</xsd:documentation>
                    </xsd:annotation>
                </xsd:element>
                <xsd:element minOccurs="0" name="SiteURL" type="ota2-0400:URL">
                    <xsd:annotation>
                        <xsd:documentation source="Description">The URL for the facility.</xsd:documentation>
                    </xsd:annotation>
                </xsd:element>
                <xsd:element minOccurs="0" ref="ota2-0400:RelativePosition">
                    <xsd:annotation>
                        <xsd:documentation source="Description">The RelativePosition object contains information about the direction, distance and travel to the location.</xsd:documentation>
                    </xsd:annotation>
                </xsd:element>
                <xsd:element minOccurs="0" ref="ota2-0400:AccessibilityFeaturesSubGrp">
                    <xsd:annotation>
                        <xsd:documentation source="Description">Accessibility features offered by the facility.</xsd:documentation>
                    </xsd:annotation>
                </xsd:element>
                <xsd:element minOccurs="0" ref="ota2:ExtensionPoint_Summary" />
            </xsd:sequence>
            <xsd:attribute name="name" type="ota2-0400:StringShort" use="optional">
                <xsd:annotation>
                    <xsd:documentation source="Description">Name of the facility.</xsd:documentation>
                </xsd:annotation>
            </xsd:attribute>
        </xsd:extension>
    </xsd:complexContent>
</xsd:complexType>
Collapse Child Elements:
Name Type Min Occurs Max Occurs
FacilityRef org-0300:FacilityRef 0 (1)
FacilityKey org-0300:FacilityKey 0 (1)
Location ota2-0400:Location 0 (1)
OperationSchedule ota2-0400:OperationSchedule 0 30
MultimediaCollection ota2-0400:MultimediaCollection 0 (1)
Rating org-0300:Rating 0 (1)
TelephoneSubGrp ota2-0400:TelephoneSubGrp 0 5
Email ota2-0400:Email 0 (1)
Description org-0300:Description 0 10
PropertySubGrp org-0300:PropertySubGrp 0 (1)
SiteURL org-0300:SiteURL 0 (1)
RelativePosition ota2-0400:RelativePosition 0 (1)
AccessibilityFeaturesSubGrp ota2-0400:AccessibilityFeaturesSubGrp 0 (1)
ExtensionPoint_Summary ota2:ExtensionPoint_Summary 0 (1)
Collapse Child Attributes:
Name Type Default Value Use
objID org-0300:objID Optional
name org-0300:name Optional
Collapse Derivation Tree:
Collapse References:
org-0300:Facility, orghs-0300:Facility_Hotelorg-0300:Facility_Meeting, org-0300:FacilitySummary,