Definition Type: ComplexType
Name: Property_Detail
Namespace: http://www.opentravel.org/OTM/organization/v3
Type: org-0300:Property
Containing Schema: Organization_3_0_0.xsd
Abstract
Documentation:
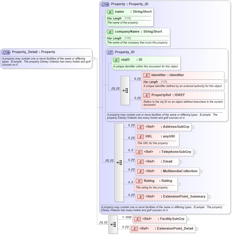
A property may contain one or more facilities of the same or differing types. Example: The property Disney Orlando has many hotels and golf courses on it.
Collapse XSD Schema Diagram:
Drilldown into ExtensionPoint_Detail in schema otm_builtins_xsd Drilldown into FacilitySubGrp in schema organization_3_0_0_xsd Drilldown into ExtensionPoint_Summary in schema otm_builtins_xsd Drilldown into Rating in schema organization_3_0_0_xsd Drilldown into MultimediaCollection in schema common_4_0_0_xsd Drilldown into Email in schema common_4_0_0_xsd Drilldown into TelephoneSubGrp in schema common_4_0_0_xsd Drilldown into URL in schema organization_3_0_0_xsd Drilldown into AddressSubGrp in schema common_4_0_0_xsd Drilldown into PropertyRef in schema organization_3_0_0_xsd Drilldown into Identifier in schema organization_3_0_0_xsd Drilldown into objID in schema organization_3_0_0_xsd Drilldown into Property_ID in schema organization_3_0_0_xsd Drilldown into companyName in schema organization_3_0_0_xsd Drilldown into name in schema organization_3_0_0_xsd Drilldown into Property in schema organization_3_0_0_xsdXSD Diagram of Property_Detail in schema organization_3_0_0_xsd (Open Travel (OTA))
Collapse XSD Schema Code:
<xsd:complexType name="Property_Detail">
    <xsd:annotation>
        <xsd:documentation source="Description">A property may contain one or more facilities of the same or differing types.  Example:  The property Disney Orlando has many hotels and golf courses on it.</xsd:documentation>
        <xsd:appinfo>
            <otm:OTA2Entity type="BusinessObject" xmlns:otm="http://www.OpenTravel.org/ns/OTA2/AppInfo_v01_00">Property</otm:OTA2Entity>
        </xsd:appinfo>
    </xsd:annotation>
    <xsd:complexContent>
        <xsd:extension base="org-0300:Property">
            <xsd:sequence>
                <xsd:element maxOccurs="1000" minOccurs="1" ref="org-0300:FacilitySubGrp">
                    <xsd:annotation>
                        <xsd:documentation source="Description">One or more facilities on this property.</xsd:documentation>
                    </xsd:annotation>
                </xsd:element>
                <xsd:element minOccurs="0" ref="ota2:ExtensionPoint_Detail" />
            </xsd:sequence>
        </xsd:extension>
    </xsd:complexContent>
</xsd:complexType>
Collapse Child Elements:
Name Type Min Occurs Max Occurs
Identifier org-0300:Identifier 0 (1)
PropertyRef org-0300:PropertyRef 0 (1)
AddressSubGrp ota2-0400:AddressSubGrp 0 (1)
URL org-0300:URL 0 (1)
TelephoneSubGrp ota2-0400:TelephoneSubGrp 0 5
Email ota2-0400:Email 0 (1)
MultimediaCollection ota2-0400:MultimediaCollection 0 (1)
Rating org-0300:Rating 0 5
ExtensionPoint_Summary ota2:ExtensionPoint_Summary 0 (1)
FacilitySubGrp org-0300:FacilitySubGrp 1 1000
ExtensionPoint_Detail ota2:ExtensionPoint_Detail 0 (1)
Collapse Child Attributes:
Name Type Default Value Use
objID org-0300:objID Optional
name org-0300:name Required
companyName org-0300:companyName Optional
Collapse Derivation Tree:
Collapse References:
org-0300:PropertyDetail, org-0300:ResortDetail