Definition Type: Element
Name: PropertySummary
Namespace: http://www.opentravel.org/OTM/organization/v3
Type: org-0300:Property
Containing Schema: Organization_3_0_0.xsd
Abstract
Collapse XSD Schema Diagram:
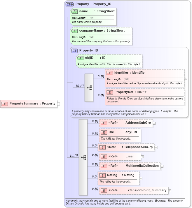
Drilldown into ExtensionPoint_Summary in schema otm_builtins_xsd Drilldown into Rating in schema organization_3_0_0_xsd Drilldown into MultimediaCollection in schema common_4_0_0_xsd Drilldown into Email in schema common_4_0_0_xsd Drilldown into TelephoneSubGrp in schema common_4_0_0_xsd Drilldown into URL in schema organization_3_0_0_xsd Drilldown into AddressSubGrp in schema common_4_0_0_xsd Drilldown into PropertyRef in schema organization_3_0_0_xsd Drilldown into Identifier in schema organization_3_0_0_xsd Drilldown into objID in schema organization_3_0_0_xsd Drilldown into Property_ID in schema organization_3_0_0_xsd Drilldown into companyName in schema organization_3_0_0_xsd Drilldown into name in schema organization_3_0_0_xsd Drilldown into Property in schema organization_3_0_0_xsdXSD Diagram of PropertySummary in schema organization_3_0_0_xsd (Open Travel (OTA))
Collapse XSD Schema Code:
<xsd:element name="PropertySummary" type="org-0300:Property" />
Collapse Child Elements:
Name Type Min Occurs Max Occurs
Identifier org-0300:Identifier 0 (1)
PropertyRef org-0300:PropertyRef 0 (1)
AddressSubGrp ota2-0400:AddressSubGrp 0 (1)
URL org-0300:URL 0 (1)
TelephoneSubGrp ota2-0400:TelephoneSubGrp 0 5
Email ota2-0400:Email 0 (1)
MultimediaCollection ota2-0400:MultimediaCollection 0 (1)
Rating org-0300:Rating 0 5
ExtensionPoint_Summary ota2:ExtensionPoint_Summary 0 (1)
Collapse Child Attributes:
Name Type Default Value Use
objID org-0300:objID Optional
name org-0300:name Required
companyName org-0300:companyName Optional
Collapse Derivation Tree: