Definition Type: Element
Name: RoomStayDetail
Namespace: http://www.opentravel.org/OTM/product/hospitality/v1
Type: ph:RoomStay_Detail
Containing Schema: Hospitality_1_0_0.xsd
Abstract
Collapse XSD Schema Diagram:
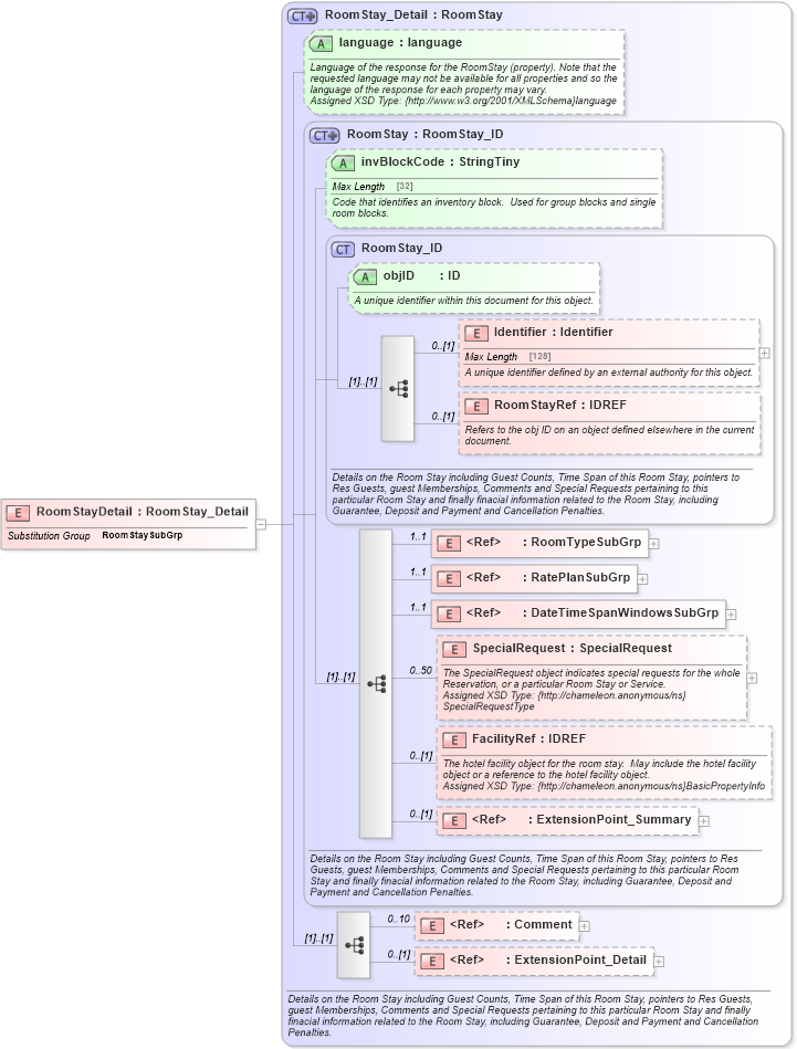
Drilldown into ExtensionPoint_Detail in schema otm_builtins_xsd Drilldown into Comment in schema common_4_0_0_xsd Drilldown into ExtensionPoint_Summary in schema otm_builtins_xsd Drilldown into FacilityRef in schema hospitality_1_0_0_xsd Drilldown into SpecialRequest in schema hospitality_1_0_0_xsd Drilldown into DateTimeSpanWindowsSubGrp in schema common_4_0_0_xsd Drilldown into RatePlanSubGrp in schema hospitality_1_0_0_xsd Drilldown into RoomTypeSubGrp in schema hospitality_1_0_0_xsd Drilldown into RoomStayRef in schema hospitality_1_0_0_xsd Drilldown into Identifier in schema hospitality_1_0_0_xsd Drilldown into objID in schema hospitality_1_0_0_xsd Drilldown into RoomStay_ID in schema hospitality_1_0_0_xsd Drilldown into invBlockCode in schema hospitality_1_0_0_xsd Drilldown into RoomStay in schema hospitality_1_0_0_xsd Drilldown into language in schema hospitality_1_0_0_xsd Drilldown into RoomStay_Detail in schema hospitality_1_0_0_xsdXSD Diagram of RoomStayDetail in schema hospitality_1_0_0_xsd (Open Travel (OTA))
Collapse XSD Schema Code:
<xsd:element name="RoomStayDetail" substitutionGroup="ph:RoomStaySubGrp" type="ph:RoomStay_Detail" />
Collapse Child Elements:
Name Type Min Occurs Max Occurs
Identifier ph:Identifier 0 (1)
RoomStayRef ph:RoomStayRef 0 (1)
RoomTypeSubGrp ph:RoomTypeSubGrp 1 1
RatePlanSubGrp ph:RatePlanSubGrp 1 1
DateTimeSpanWindowsSubGrp ota2-0400:DateTimeSpanWindowsSubGrp 1 1
SpecialRequest ph:SpecialRequest 0 50
FacilityRef ph:FacilityRef 0 (1)
ExtensionPoint_Summary ota2:ExtensionPoint_Summary 0 (1)
Comment ota2-0400:Comment 0 10
ExtensionPoint_Detail ota2:ExtensionPoint_Detail 0 (1)
Collapse Child Attributes:
Name Type Default Value Use
objID ph:objID Optional
invBlockCode ph:invBlockCode Optional
language ph:language Optional
Collapse Derivation Tree:
Collapse References:
ph:RoomStaySubGrp