Definition Type: Element
Name: TravelerSummary
Namespace: http://www.opentravel.org/OTM/Common/v4
Type: ota2-0400:Traveler
Containing Schema: Common_4_0_0.xsd
Abstract
Collapse XSD Schema Diagram:
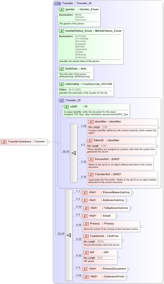
Drilldown into ExtensionPoint in schema otm_builtins_xsd Drilldown into PersonDocument in schema common_4_0_0_xsd Drilldown into VIP in schema common_4_0_0_xsd Drilldown into Comments in schema common_4_0_0_xsd Drilldown into Privacy in schema common_4_0_0_xsd Drilldown into Email in schema common_4_0_0_xsd Drilldown into TelephoneSubGrp in schema common_4_0_0_xsd Drilldown into AddressSubGrp in schema common_4_0_0_xsd Drilldown into PersonNameSubGrp in schema common_4_0_0_xsd Drilldown into TravelerRef in schema common_4_0_0_xsd Drilldown into PersonRef in schema common_4_0_0_xsd Drilldown into OtherID in schema common_4_0_0_xsd Drilldown into Identifier in schema common_4_0_0_xsd Drilldown into objID in schema common_4_0_0_xsd Drilldown into Traveler_ID in schema common_4_0_0_xsd Drilldown into nationality in schema common_4_0_0_xsd Drilldown into birthDate in schema common_4_0_0_xsd Drilldown into maritalStatus_Enum in schema common_4_0_0_xsd Drilldown into gender in schema common_4_0_0_xsd Drilldown into Traveler in schema common_4_0_0_xsdXSD Diagram of TravelerSummary in schema common_4_0_0_xsd (Open Travel (OTA))
Collapse XSD Schema Code:
<xsd:element name="TravelerSummary" type="ota2-0400:Traveler" />
Collapse Child Elements:
Name Type Min Occurs Max Occurs
Identifier ota2-0400:Identifier 1 (1)
OtherID ota2-0400:OtherID 0 5
PersonRef ota2-0400:PersonRef 0 (1)
TravelerRef ota2-0400:TravelerRef 0 (1)
PersonNameSubGrp ota2-0400:PersonNameSubGrp 1 1
AddressSubGrp ota2-0400:AddressSubGrp 0 5
TelephoneSubGrp ota2-0400:TelephoneSubGrp 0 (1)
Email ota2-0400:Email 0 5
Privacy ota2-0400:Privacy 0 (1)
Comments ota2-0400:Comments 0 (1)
VIP ota2-0400:VIP 0 (1)
PersonDocument ota2-0400:PersonDocument 0 5
ExtensionPoint ota2:ExtensionPoint 0 (1)
Collapse Child Attributes:
Name Type Default Value Use
objID ota2-0400:objID Optional
gender ota2-0400:gender Optional
maritalStatus_Enum ota2-0400:maritalStatus_Enum Optional
birthDate ota2-0400:birthDate Optional
nationality ota2-0400:nationality Optional
Collapse Derivation Tree: