Definition Type: Element
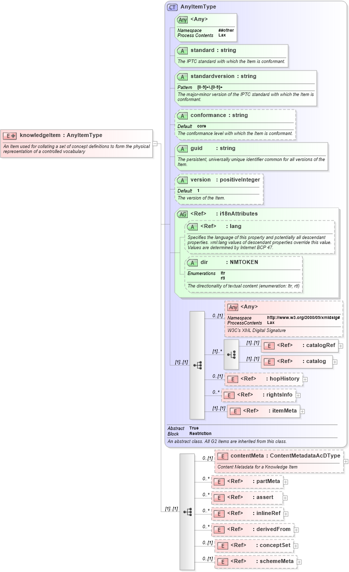
Name: knowledgeItem
Namespace: http://iptc.org/std/nar/2006-10-01/
Type: nsA:AnyItemType
Containing Schema: NewsML-G2_2.22-spec-All-Power.xsd
Abstract
Documentation:
An Item used for collating a set of concept definitions to form the physical representation of a controlled vocabulary
Collapse XSD Schema Diagram:
Drilldown into schemeMeta in schema newsml-g2_2_22-spec-all-power_xsd Drilldown into conceptSet in schema newsml-g2_2_22-spec-all-power_xsd Drilldown into derivedFrom in schema newsml-g2_2_22-spec-all-power_xsd Drilldown into inlineRef in schema newsml-g2_2_22-spec-all-power_xsd Drilldown into assert in schema newsml-g2_2_22-spec-all-power_xsd Drilldown into partMeta in schema newsml-g2_2_22-spec-all-power_xsd Drilldown into contentMeta in schema newsml-g2_2_22-spec-all-power_xsd Drilldown into itemMeta in schema newsml-g2_2_22-spec-all-power_xsd Drilldown into rightsInfo in schema newsml-g2_2_22-spec-all-power_xsd Drilldown into hopHistory in schema newsml-g2_2_22-spec-all-power_xsd Drilldown into catalog in schema newsml-g2_2_22-spec-all-power_xsd Drilldown into catalogRef in schema newsml-g2_2_22-spec-all-power_xsd Drilldown into dir in schema newsml-g2_2_22-spec-all-power_xsd Drilldown into  in schema Drilldown into i18nAttributes in schema newsml-g2_2_22-spec-all-power_xsd Drilldown into version in schema newsml-g2_2_22-spec-all-power_xsd Drilldown into guid in schema newsml-g2_2_22-spec-all-power_xsd Drilldown into conformance in schema newsml-g2_2_22-spec-all-power_xsd Drilldown into standardversion in schema newsml-g2_2_22-spec-all-power_xsd Drilldown into standard in schema newsml-g2_2_22-spec-all-power_xsd Drilldown into AnyItemType in schema newsml-g2_2_22-spec-all-power_xsdXSD Diagram of knowledgeItem in schema newsml-g2_2_22-spec-all-power_xsd (SportsML)
Collapse XSD Schema Code:
<xs:element name="knowledgeItem">
    <xs:annotation>
        <xs:documentation>An Item used for collating a set of concept definitions to form the physical representation of a controlled vocabulary</xs:documentation>
    </xs:annotation>
    <xs:complexType>
        <xs:complexContent>
            <xs:extension base="AnyItemType">
                <xs:sequence>
                    <xs:element name="contentMeta" type="ContentMetadataAcDType" minOccurs="0">
                        <xs:annotation>
                            <xs:documentation>Content Metadata for a Knowledge Item</xs:documentation>
                        </xs:annotation>
                    </xs:element>
                    <xs:element ref="partMeta" minOccurs="0" maxOccurs="unbounded" />
                    <xs:element ref="assert" minOccurs="0" maxOccurs="unbounded" />
                    <xs:element ref="inlineRef" minOccurs="0" maxOccurs="unbounded" />
                    <xs:element ref="derivedFrom" minOccurs="0" maxOccurs="unbounded" />
                    <xs:element ref="conceptSet" minOccurs="0" />
                    <xs:element ref="schemeMeta" minOccurs="0" />
                </xs:sequence>
            </xs:extension>
        </xs:complexContent>
    </xs:complexType>
</xs:element>
Collapse Child Elements:
Name Type Min Occurs Max Occurs
catalogRef nsA:catalogRef (1) (1)
catalog nsA:catalog (1) (1)
hopHistory nsA:hopHistory 0 (1)
rightsInfo nsA:rightsInfo 0 unbounded
itemMeta nsA:itemMeta (1) (1)
contentMeta nsA:contentMeta 0 (1)
partMeta nsA:partMeta 0 unbounded
assert nsA:assert 0 unbounded
inlineRef nsA:inlineRef 0 unbounded
derivedFrom nsA:derivedFrom 0 unbounded
conceptSet nsA:conceptSet 0 (1)
schemeMeta nsA:schemeMeta 0 (1)
<xs:any> Allowed namespace: 'http://www.w3.org/2000/09/xmldsig#' 0 (1)
Collapse Child Attributes:
Name Type Default Value Use
standard nsA:standard Required
standardversion nsA:standardversion Required
conformance nsA:conformance core Optional
guid nsA:guid Required
version nsA:version 1 Optional
lang Unresolved link to lang Optional
dir nsA:dir Optional
<anyAttribute> Allowed namespace: '##other'
Collapse Derivation Tree: