Definition Type: Element
Name: partMeta
Namespace: http://iptc.org/std/nar/2006-10-01/
Type: nsA:partMetaPropType
Containing Schema: NewsML-G2_2.22-spec-All-Power.xsd
Abstract
Documentation:
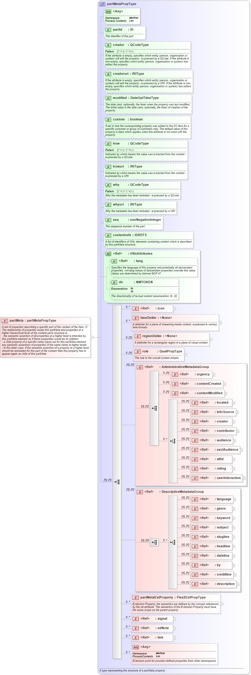
A set of properties describing a specific part of the content of the Item. /// The relationship of properties inside this partMeta and properties at a higher hierarchical level of the content parts structure is: - the semantic assertion of all properties at a higher level is inherited by this partMeta element as if these properities would be its children - a child property of a specific name wipes out for this partMeta element any semantic assertions of properties of the same name at higher levels - in this latter case: if the semantic assertion of a property at a higher level should be reinstated for this part of the content then this property has to appear again as child of this partMeta
Collapse XSD Schema Diagram:
Drilldown into link in schema newsml-g2_2_22-spec-all-power_xsd Drilldown into edNote in schema newsml-g2_2_22-spec-all-power_xsd Drilldown into signal in schema newsml-g2_2_22-spec-all-power_xsd Drilldown into partMetaExtProperty in schema newsml-g2_2_22-spec-all-power_xsd Drilldown into description in schema newsml-g2_2_22-spec-all-power_xsd Drilldown into creditline in schema newsml-g2_2_22-spec-all-power_xsd Drilldown into by in schema newsml-g2_2_22-spec-all-power_xsd Drilldown into dateline in schema newsml-g2_2_22-spec-all-power_xsd Drilldown into headline in schema newsml-g2_2_22-spec-all-power_xsd Drilldown into slugline in schema newsml-g2_2_22-spec-all-power_xsd Drilldown into subject in schema newsml-g2_2_22-spec-all-power_xsd Drilldown into keyword in schema newsml-g2_2_22-spec-all-power_xsd Drilldown into genre in schema newsml-g2_2_22-spec-all-power_xsd Drilldown into language in schema newsml-g2_2_22-spec-all-power_xsd Drilldown into DescriptiveMetadataGroup in schema newsml-g2_2_22-spec-all-power_xsd Drilldown into userInteraction in schema newsml-g2_2_22-spec-all-power_xsd Drilldown into rating in schema newsml-g2_2_22-spec-all-power_xsd Drilldown into altId in schema newsml-g2_2_22-spec-all-power_xsd Drilldown into exclAudience in schema newsml-g2_2_22-spec-all-power_xsd Drilldown into audience in schema newsml-g2_2_22-spec-all-power_xsd Drilldown into contributor in schema newsml-g2_2_22-spec-all-power_xsd Drilldown into creator in schema newsml-g2_2_22-spec-all-power_xsd Drilldown into infoSource in schema newsml-g2_2_22-spec-all-power_xsd Drilldown into located in schema newsml-g2_2_22-spec-all-power_xsd Drilldown into contentModified in schema newsml-g2_2_22-spec-all-power_xsd Drilldown into contentCreated in schema newsml-g2_2_22-spec-all-power_xsd Drilldown into urgency in schema newsml-g2_2_22-spec-all-power_xsd Drilldown into AdministrativeMetadataGroup in schema newsml-g2_2_22-spec-all-power_xsd Drilldown into role in schema newsml-g2_2_22-spec-all-power_xsd Drilldown into regionDelim in schema newsml-g2_2_22-spec-all-power_xsd Drilldown into timeDelim in schema newsml-g2_2_22-spec-all-power_xsd Drilldown into icon in schema newsml-g2_2_22-spec-all-power_xsd Drilldown into dir in schema newsml-g2_2_22-spec-all-power_xsd Drilldown into  in schema Drilldown into i18nAttributes in schema newsml-g2_2_22-spec-all-power_xsd Drilldown into contentrefs in schema newsml-g2_2_22-spec-all-power_xsd Drilldown into seq in schema newsml-g2_2_22-spec-all-power_xsd Drilldown into whyuri in schema newsml-g2_2_22-spec-all-power_xsd Drilldown into why in schema newsml-g2_2_22-spec-all-power_xsd Drilldown into howuri in schema newsml-g2_2_22-spec-all-power_xsd Drilldown into how in schema newsml-g2_2_22-spec-all-power_xsd Drilldown into custom in schema newsml-g2_2_22-spec-all-power_xsd Drilldown into modified in schema newsml-g2_2_22-spec-all-power_xsd Drilldown into creatoruri in schema newsml-g2_2_22-spec-all-power_xsd Drilldown into creator in schema newsml-g2_2_22-spec-all-power_xsd Drilldown into partid in schema newsml-g2_2_22-spec-all-power_xsd Drilldown into partMetaPropType in schema newsml-g2_2_22-spec-all-power_xsdXSD Diagram of partMeta in schema newsml-g2_2_22-spec-all-power_xsd (SportsML)
Collapse XSD Schema Code:
<xs:element name="partMeta" type="partMetaPropType">
    <xs:annotation>
        <xs:documentation>A set of properties describing a specific part of the content of the Item. ///
The relationship of properties inside this partMeta and properties at a higher hierarchical level of the content parts structure is:
- the semantic assertion of all properties at a higher level is inherited by this partMeta element as if these properities would be its children
- a child property of a specific name wipes out for this partMeta element any semantic assertions of properties of the same name at higher levels 
- in this latter case: if the semantic assertion of a property at a higher level should be reinstated for this part of the content then this property has to appear again as child of this partMeta</xs:documentation>
    </xs:annotation>
</xs:element>
Collapse Child Elements:
Name Type Min Occurs Max Occurs
icon nsA:icon 0 unbounded
timeDelim nsA:timeDelim 0 unbounded
regionDelim nsA:regionDelim 0 (1)
role nsA:role 0 (1)
urgency nsA:urgency 0 (1)
contentCreated nsA:contentCreated 0 (1)
contentModified nsA:contentModified 0 (1)
located nsA:located (1) (1)
infoSource nsA:infoSource (1) (1)
creator nsA:creator (1) (1)
contributor nsA:contributor (1) (1)
audience nsA:audience (1) (1)
exclAudience nsA:exclAudience (1) (1)
altId nsA:altId (1) (1)
rating nsA:rating (1) (1)
userInteraction nsA:userInteraction (1) (1)
language nsA:language (1) (1)
genre nsA:genre (1) (1)
keyword nsA:keyword (1) (1)
subject nsA:subject (1) (1)
slugline nsA:slugline (1) (1)
headline nsA:headline (1) (1)
dateline nsA:dateline (1) (1)
by nsA:by (1) (1)
creditline nsA:creditline (1) (1)
description nsA:description (1) (1)
partMetaExtProperty nsA:partMetaExtProperty 0 unbounded
signal nsA:signal 0 unbounded
edNote nsA:edNote 0 unbounded
link nsA:link 0 unbounded
<xs:any> Allowed namespace: '##other' 0 unbounded
<xs:group> nsA:AdministrativeMetadataGroup (1) (1)
<xs:group> nsA:DescriptiveMetadataGroup (1) (1)
Collapse Child Attributes:
Name Type Default Value Use
partid nsA:partid Optional
creator nsA:creator Optional
creatoruri nsA:creatoruri Optional
modified nsA:modified Optional
custom nsA:custom Optional
how nsA:how Optional
howuri nsA:howuri Optional
why nsA:why Optional
whyuri nsA:whyuri Optional
seq nsA:seq Optional
contentrefs nsA:contentrefs Optional
lang Unresolved link to lang Optional
dir nsA:dir Optional
<anyAttribute> Allowed namespace: '##other'
Collapse Derivation Tree: