Definition Type: ComplexType
Name: DespatchAdviceType
Namespace: urn:oasis:names:specification:ubl:schema:xsd:DespatchAdvice-1.0
Containing Schema: UBL-DespatchAdvice-1.0.xsd
Abstract
Documentation:
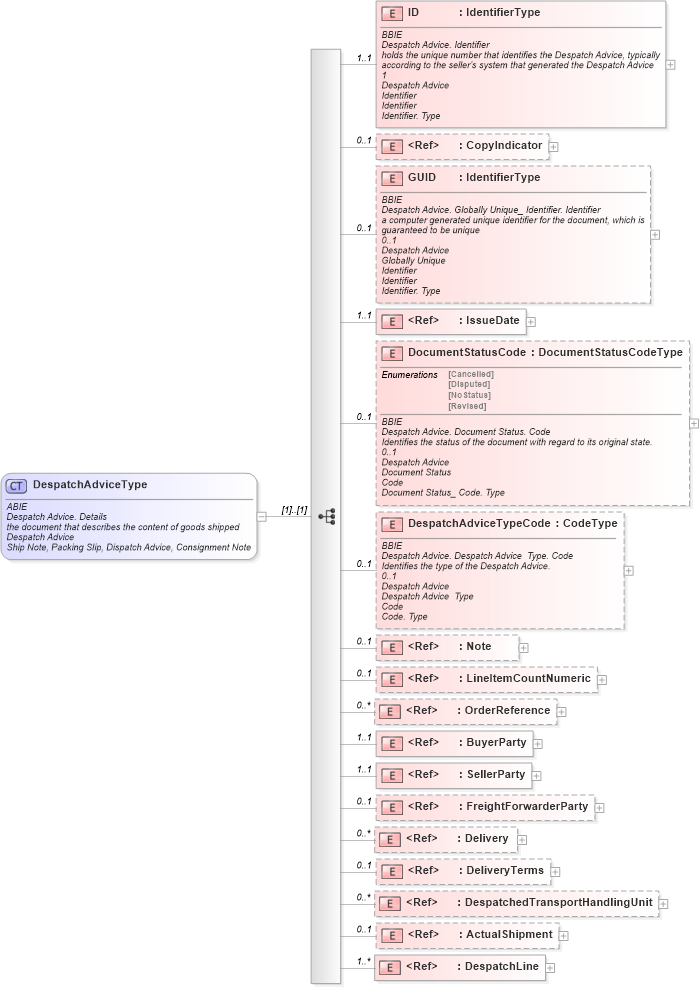
ABIE Despatch Advice. Details the document that describes the content of goods shipped Despatch Advice Ship Note, Packing Slip, Dispatch Advice, Consignment Note
Collapse XSD Schema Diagram:
Drilldown into DespatchLine in schema ubl-commonaggregatecomponents-1_0_xsd Drilldown into ActualShipment in schema ubl-despatchadvice-1_0_xsd Drilldown into DespatchedTransportHandlingUnit in schema ubl-despatchadvice-1_0_xsd Drilldown into DeliveryTerms in schema ubl-commonaggregatecomponents-1_0_xsd Drilldown into Delivery in schema ubl-commonaggregatecomponents-1_0_xsd Drilldown into FreightForwarderParty in schema ubl-despatchadvice-1_0_xsd Drilldown into SellerParty in schema ubl-commonaggregatecomponents-1_0_xsd Drilldown into BuyerParty in schema ubl-commonaggregatecomponents-1_0_xsd Drilldown into OrderReference in schema ubl-commonaggregatecomponents-1_0_xsd Drilldown into LineItemCountNumeric in schema ubl-despatchadvice-1_0_xsd Drilldown into Note in schema ubl-commonbasiccomponents-1_0_xsd Drilldown into DespatchAdviceTypeCode in schema ubl-despatchadvice-1_0_xsd Drilldown into DocumentStatusCode in schema ubl-despatchadvice-1_0_xsd Drilldown into IssueDate in schema ubl-commonbasiccomponents-1_0_xsd Drilldown into GUID in schema ubl-despatchadvice-1_0_xsd Drilldown into CopyIndicator in schema ubl-commonbasiccomponents-1_0_xsd Drilldown into ID in schema ubl-despatchadvice-1_0_xsdXSD Diagram of DespatchAdviceType in schema ubl-despatchadvice-1_0_xsd (OASIS Universal Business Language (UBL) TC)
Collapse XSD Schema Code:
<xsd:complexType name="DespatchAdviceType">
    <xsd:annotation>
        <xsd:documentation>
            <ccts:Component xmlns:ccts="urn:oasis:names:specification:ubl:schema:xsd:CoreComponentParameters-1.0">
                <ccts:ComponentType>ABIE</ccts:ComponentType>
                <ccts:DictionaryEntryName>Despatch Advice. Details</ccts:DictionaryEntryName>
                <ccts:Definition>the document that describes the content of goods shipped</ccts:Definition>
                <ccts:ObjectClass>Despatch Advice</ccts:ObjectClass>
                <ccts:AlternativeBusinessTerms>Ship Note, Packing Slip, Dispatch Advice, Consignment Note</ccts:AlternativeBusinessTerms>
            </ccts:Component>
        </xsd:documentation>
    </xsd:annotation>
    <xsd:sequence>
        <xsd:element name="ID" type="udt:IdentifierType" minOccurs="1" maxOccurs="1">
            <xsd:annotation>
                <xsd:documentation>
                    <ccts:Component xmlns:ccts="urn:oasis:names:specification:ubl:schema:xsd:CoreComponentParameters-1.0">
                        <ccts:ComponentType>BBIE</ccts:ComponentType>
                        <ccts:DictionaryEntryName>Despatch Advice. Identifier</ccts:DictionaryEntryName>
                        <ccts:Definition>holds the unique number that identifies the Despatch Advice, typically according to the seller's system that generated the Despatch Advice</ccts:Definition>
                        <ccts:Cardinality>1</ccts:Cardinality>
                        <ccts:ObjectClass>Despatch Advice</ccts:ObjectClass>
                        <ccts:PropertyTerm>Identifier</ccts:PropertyTerm>
                        <ccts:RepresentationTerm>Identifier</ccts:RepresentationTerm>
                        <ccts:DataType>Identifier. Type</ccts:DataType>
                    </ccts:Component>
                </xsd:documentation>
            </xsd:annotation>
        </xsd:element>
        <xsd:element ref="cbc:CopyIndicator" minOccurs="0" maxOccurs="1">
            <xsd:annotation>
                <xsd:documentation>
                    <ccts:Component xmlns:ccts="urn:oasis:names:specification:ubl:schema:xsd:CoreComponentParameters-1.0">
                        <ccts:ComponentType>BBIE</ccts:ComponentType>
                        <ccts:DictionaryEntryName>Despatch Advice. Copy. Indicator</ccts:DictionaryEntryName>
                        <ccts:Definition>Indicates whether a document is a copy (true) or not (false)</ccts:Definition>
                        <ccts:Cardinality>0..1</ccts:Cardinality>
                        <ccts:ObjectClass>Despatch Advice</ccts:ObjectClass>
                        <ccts:PropertyTerm>Copy</ccts:PropertyTerm>
                        <ccts:RepresentationTerm>Indicator</ccts:RepresentationTerm>
                        <ccts:DataType>Indicator. Type</ccts:DataType>
                    </ccts:Component>
                </xsd:documentation>
            </xsd:annotation>
        </xsd:element>
        <xsd:element name="GUID" type="udt:IdentifierType" minOccurs="0" maxOccurs="1">
            <xsd:annotation>
                <xsd:documentation>
                    <ccts:Component xmlns:ccts="urn:oasis:names:specification:ubl:schema:xsd:CoreComponentParameters-1.0">
                        <ccts:ComponentType>BBIE</ccts:ComponentType>
                        <ccts:DictionaryEntryName>Despatch Advice. Globally Unique_ Identifier. Identifier</ccts:DictionaryEntryName>
                        <ccts:Definition>a computer generated unique identifier for the document, which is guaranteed to be unique</ccts:Definition>
                        <ccts:Cardinality>0..1</ccts:Cardinality>
                        <ccts:ObjectClass>Despatch Advice</ccts:ObjectClass>
                        <ccts:PropertyTermQualifier>Globally Unique</ccts:PropertyTermQualifier>
                        <ccts:PropertyTerm>Identifier</ccts:PropertyTerm>
                        <ccts:RepresentationTerm>Identifier</ccts:RepresentationTerm>
                        <ccts:DataType>Identifier. Type</ccts:DataType>
                    </ccts:Component>
                </xsd:documentation>
            </xsd:annotation>
        </xsd:element>
        <xsd:element ref="cbc:IssueDate" minOccurs="1" maxOccurs="1">
            <xsd:annotation>
                <xsd:documentation>
                    <ccts:Component xmlns:ccts="urn:oasis:names:specification:ubl:schema:xsd:CoreComponentParameters-1.0">
                        <ccts:ComponentType>BBIE</ccts:ComponentType>
                        <ccts:DictionaryEntryName>Despatch Advice. Issue Date. Date</ccts:DictionaryEntryName>
                        <ccts:Definition>the date when the Despatch Advice was issued.</ccts:Definition>
                        <ccts:Cardinality>1</ccts:Cardinality>
                        <ccts:ObjectClass>Despatch Advice</ccts:ObjectClass>
                        <ccts:PropertyTerm>Issue Date</ccts:PropertyTerm>
                        <ccts:RepresentationTerm>Date</ccts:RepresentationTerm>
                        <ccts:DataType>Date_Date Time. Type</ccts:DataType>
                    </ccts:Component>
                </xsd:documentation>
            </xsd:annotation>
        </xsd:element>
        <xsd:element name="DocumentStatusCode" type="stat:DocumentStatusCodeType" minOccurs="0" maxOccurs="1">
            <xsd:annotation>
                <xsd:documentation>
                    <ccts:Component xmlns:ccts="urn:oasis:names:specification:ubl:schema:xsd:CoreComponentParameters-1.0">
                        <ccts:ComponentType>BBIE</ccts:ComponentType>
                        <ccts:DictionaryEntryName>Despatch Advice. Document Status. Code</ccts:DictionaryEntryName>
                        <ccts:Definition>Identifies the status of the document with regard to its original state.</ccts:Definition>
                        <ccts:Cardinality>0..1</ccts:Cardinality>
                        <ccts:ObjectClass>Despatch Advice</ccts:ObjectClass>
                        <ccts:PropertyTerm>Document Status</ccts:PropertyTerm>
                        <ccts:RepresentationTerm>Code</ccts:RepresentationTerm>
                        <ccts:DataType>Document Status_ Code. Type</ccts:DataType>
                    </ccts:Component>
                </xsd:documentation>
            </xsd:annotation>
        </xsd:element>
        <xsd:element name="DespatchAdviceTypeCode" type="udt:CodeType" minOccurs="0" maxOccurs="1">
            <xsd:annotation>
                <xsd:documentation>
                    <ccts:Component xmlns:ccts="urn:oasis:names:specification:ubl:schema:xsd:CoreComponentParameters-1.0">
                        <ccts:ComponentType>BBIE</ccts:ComponentType>
                        <ccts:DictionaryEntryName>Despatch Advice. Despatch Advice  Type. Code</ccts:DictionaryEntryName>
                        <ccts:Definition>Identifies the type of the Despatch Advice.</ccts:Definition>
                        <ccts:Cardinality>0..1</ccts:Cardinality>
                        <ccts:ObjectClass>Despatch Advice</ccts:ObjectClass>
                        <ccts:PropertyTerm>Despatch Advice  Type</ccts:PropertyTerm>
                        <ccts:RepresentationTerm>Code</ccts:RepresentationTerm>
                        <ccts:DataType>Code. Type</ccts:DataType>
                    </ccts:Component>
                </xsd:documentation>
            </xsd:annotation>
        </xsd:element>
        <xsd:element ref="cbc:Note" minOccurs="0" maxOccurs="1">
            <xsd:annotation>
                <xsd:documentation>
                    <ccts:Component xmlns:ccts="urn:oasis:names:specification:ubl:schema:xsd:CoreComponentParameters-1.0">
                        <ccts:ComponentType>BBIE</ccts:ComponentType>
                        <ccts:DictionaryEntryName>Despatch Advice. Note. Text</ccts:DictionaryEntryName>
                        <ccts:Definition>contains any free form text pertinent to the entire Despatch Advice or to the Despatch Advice message itself. This element may contain notes or any other similar information that is not contained explicitly in another structure.</ccts:Definition>
                        <ccts:Cardinality>0..1</ccts:Cardinality>
                        <ccts:ObjectClass>Despatch Advice</ccts:ObjectClass>
                        <ccts:PropertyTerm>Note</ccts:PropertyTerm>
                        <ccts:RepresentationTerm>Text</ccts:RepresentationTerm>
                        <ccts:DataType>Text. Type</ccts:DataType>
                        <ccts:Examples>"Please send additional copies to accounts payable"</ccts:Examples>
                    </ccts:Component>
                </xsd:documentation>
            </xsd:annotation>
        </xsd:element>
        <xsd:element ref="LineItemCountNumeric" minOccurs="0" maxOccurs="1">
            <xsd:annotation>
                <xsd:documentation>
                    <ccts:Component xmlns:ccts="urn:oasis:names:specification:ubl:schema:xsd:CoreComponentParameters-1.0">
                        <ccts:ComponentType>BBIE</ccts:ComponentType>
                        <ccts:DictionaryEntryName>Despatch Advice. LineItem Count. Numeric</ccts:DictionaryEntryName>
                        <ccts:Definition>the number of line items</ccts:Definition>
                        <ccts:Cardinality>0..1</ccts:Cardinality>
                        <ccts:ObjectClass>Despatch Advice</ccts:ObjectClass>
                        <ccts:PropertyTerm>LineItem Count</ccts:PropertyTerm>
                        <ccts:RepresentationTerm>Numeric</ccts:RepresentationTerm>
                        <ccts:DataType>Numeric. Type</ccts:DataType>
                    </ccts:Component>
                </xsd:documentation>
            </xsd:annotation>
        </xsd:element>
        <xsd:element ref="cac:OrderReference" minOccurs="0" maxOccurs="unbounded">
            <xsd:annotation>
                <xsd:documentation>
                    <ccts:Component xmlns:ccts="urn:oasis:names:specification:ubl:schema:xsd:CoreComponentParameters-1.0">
                        <ccts:ComponentType>ASBIE</ccts:ComponentType>
                        <ccts:DictionaryEntryName>Despatch Advice. Order Reference</ccts:DictionaryEntryName>
                        <ccts:Definition>Identifies one or more Orders for the Despatch Advice</ccts:Definition>
                        <ccts:Cardinality>0..n</ccts:Cardinality>
                        <ccts:ObjectClass>Despatch Advice</ccts:ObjectClass>
                        <ccts:PropertyTerm>Order Reference</ccts:PropertyTerm>
                        <ccts:AssociatedObjectClass>Order Reference</ccts:AssociatedObjectClass>
                    </ccts:Component>
                </xsd:documentation>
            </xsd:annotation>
        </xsd:element>
        <xsd:element ref="cac:BuyerParty" minOccurs="1" maxOccurs="1">
            <xsd:annotation>
                <xsd:documentation>
                    <ccts:Component xmlns:ccts="urn:oasis:names:specification:ubl:schema:xsd:CoreComponentParameters-1.0">
                        <ccts:ComponentType>ASBIE</ccts:ComponentType>
                        <ccts:DictionaryEntryName>Despatch Advice. Buyer Party</ccts:DictionaryEntryName>
                        <ccts:Definition>associates the despatch advice with information about the buyer involved in the transaction.</ccts:Definition>
                        <ccts:Cardinality>1</ccts:Cardinality>
                        <ccts:ObjectClass>Despatch Advice</ccts:ObjectClass>
                        <ccts:PropertyTerm>Buyer Party</ccts:PropertyTerm>
                        <ccts:AssociatedObjectClass>Buyer Party</ccts:AssociatedObjectClass>
                    </ccts:Component>
                </xsd:documentation>
            </xsd:annotation>
        </xsd:element>
        <xsd:element ref="cac:SellerParty" minOccurs="1" maxOccurs="1">
            <xsd:annotation>
                <xsd:documentation>
                    <ccts:Component xmlns:ccts="urn:oasis:names:specification:ubl:schema:xsd:CoreComponentParameters-1.0">
                        <ccts:ComponentType>ASBIE</ccts:ComponentType>
                        <ccts:DictionaryEntryName>Despatch Advice. Seller Party</ccts:DictionaryEntryName>
                        <ccts:Definition>associates the despatch advice with information about the seller involved in the transaction.</ccts:Definition>
                        <ccts:Cardinality>1</ccts:Cardinality>
                        <ccts:ObjectClass>Despatch Advice</ccts:ObjectClass>
                        <ccts:PropertyTerm>Seller Party</ccts:PropertyTerm>
                        <ccts:AssociatedObjectClass>Seller Party</ccts:AssociatedObjectClass>
                    </ccts:Component>
                </xsd:documentation>
            </xsd:annotation>
        </xsd:element>
        <xsd:element ref="FreightForwarderParty" minOccurs="0" maxOccurs="1">
            <xsd:annotation>
                <xsd:documentation>
                    <ccts:Component xmlns:ccts="urn:oasis:names:specification:ubl:schema:xsd:CoreComponentParameters-1.0">
                        <ccts:ComponentType>ASBIE</ccts:ComponentType>
                        <ccts:DictionaryEntryName>Despatch Advice. Freight Forwarder_ Party. Party</ccts:DictionaryEntryName>
                        <ccts:Definition>associates the despatch advice with information about the freight forwarder involved in the transaction.</ccts:Definition>
                        <ccts:Cardinality>0..1</ccts:Cardinality>
                        <ccts:ObjectClass>Despatch Advice</ccts:ObjectClass>
                        <ccts:PropertyTermQualifier>Freight Forwarder</ccts:PropertyTermQualifier>
                        <ccts:PropertyTerm>Party</ccts:PropertyTerm>
                        <ccts:AssociatedObjectClass>Party</ccts:AssociatedObjectClass>
                    </ccts:Component>
                </xsd:documentation>
            </xsd:annotation>
        </xsd:element>
        <xsd:element ref="cac:Delivery" minOccurs="0" maxOccurs="unbounded">
            <xsd:annotation>
                <xsd:documentation>
                    <ccts:Component xmlns:ccts="urn:oasis:names:specification:ubl:schema:xsd:CoreComponentParameters-1.0">
                        <ccts:ComponentType>ASBIE</ccts:ComponentType>
                        <ccts:DictionaryEntryName>Despatch Advice. Delivery</ccts:DictionaryEntryName>
                        <ccts:Definition>associates the despatch advice with a delivery  (or deliveries).</ccts:Definition>
                        <ccts:Cardinality>0..n</ccts:Cardinality>
                        <ccts:ObjectClass>Despatch Advice</ccts:ObjectClass>
                        <ccts:PropertyTerm>Delivery</ccts:PropertyTerm>
                        <ccts:AssociatedObjectClass>Delivery</ccts:AssociatedObjectClass>
                    </ccts:Component>
                </xsd:documentation>
            </xsd:annotation>
        </xsd:element>
        <xsd:element ref="cac:DeliveryTerms" minOccurs="0" maxOccurs="1">
            <xsd:annotation>
                <xsd:documentation>
                    <ccts:Component xmlns:ccts="urn:oasis:names:specification:ubl:schema:xsd:CoreComponentParameters-1.0">
                        <ccts:ComponentType>ASBIE</ccts:ComponentType>
                        <ccts:DictionaryEntryName>Despatch Advice. Delivery Terms</ccts:DictionaryEntryName>
                        <ccts:Definition>associates the despatch advice with the terms agreed between seller and buyer with regard to the delivery of goods.</ccts:Definition>
                        <ccts:Cardinality>0..1</ccts:Cardinality>
                        <ccts:ObjectClass>Despatch Advice</ccts:ObjectClass>
                        <ccts:PropertyTerm>Delivery Terms</ccts:PropertyTerm>
                        <ccts:AssociatedObjectClass>Delivery Terms</ccts:AssociatedObjectClass>
                    </ccts:Component>
                </xsd:documentation>
            </xsd:annotation>
        </xsd:element>
        <xsd:element ref="DespatchedTransportHandlingUnit" minOccurs="0" maxOccurs="unbounded">
            <xsd:annotation>
                <xsd:documentation>
                    <ccts:Component xmlns:ccts="urn:oasis:names:specification:ubl:schema:xsd:CoreComponentParameters-1.0">
                        <ccts:ComponentType>ASBIE</ccts:ComponentType>
                        <ccts:DictionaryEntryName>Despatch Advice. Despatched_ Transport Handling Unit. Transport Handling Unit</ccts:DictionaryEntryName>
                        <ccts:Definition>associates the despatch advice with zero or more transport handling units (THU). The advice may be organised in this way with despatch 'lines' within each THU.</ccts:Definition>
                        <ccts:Cardinality>0..n</ccts:Cardinality>
                        <ccts:ObjectClass>Despatch Advice</ccts:ObjectClass>
                        <ccts:PropertyTermQualifier>Despatched</ccts:PropertyTermQualifier>
                        <ccts:PropertyTerm>Transport Handling Unit</ccts:PropertyTerm>
                        <ccts:AssociatedObjectClass>Transport Handling Unit</ccts:AssociatedObjectClass>
                    </ccts:Component>
                </xsd:documentation>
            </xsd:annotation>
        </xsd:element>
        <xsd:element ref="ActualShipment" minOccurs="0" maxOccurs="1">
            <xsd:annotation>
                <xsd:documentation>
                    <ccts:Component xmlns:ccts="urn:oasis:names:specification:ubl:schema:xsd:CoreComponentParameters-1.0">
                        <ccts:ComponentType>ASBIE</ccts:ComponentType>
                        <ccts:DictionaryEntryName>Despatch Advice. Actual_ Shipment. Shipment</ccts:DictionaryEntryName>
                        <ccts:Definition>associates the despatch advice with actual shipment detail. (Note that this relationship comes into play when the transaction has moved from the order state to the delivery state.)</ccts:Definition>
                        <ccts:Cardinality>0..1</ccts:Cardinality>
                        <ccts:ObjectClass>Despatch Advice</ccts:ObjectClass>
                        <ccts:PropertyTermQualifier>Actual</ccts:PropertyTermQualifier>
                        <ccts:PropertyTerm>Shipment</ccts:PropertyTerm>
                        <ccts:AssociatedObjectClass>Shipment</ccts:AssociatedObjectClass>
                    </ccts:Component>
                </xsd:documentation>
            </xsd:annotation>
        </xsd:element>
        <xsd:element ref="cac:DespatchLine" minOccurs="1" maxOccurs="unbounded">
            <xsd:annotation>
                <xsd:documentation>
                    <ccts:Component xmlns:ccts="urn:oasis:names:specification:ubl:schema:xsd:CoreComponentParameters-1.0">
                        <ccts:ComponentType>ASBIE</ccts:ComponentType>
                        <ccts:DictionaryEntryName>Despatch Advice. Despatch Line</ccts:DictionaryEntryName>
                        <ccts:Definition>despatch 'line(s)', annotated to show which transport handling units (THU) each line is within. If THUs are not used, there is just a series of despatch 'lines' with no THU annotation.</ccts:Definition>
                        <ccts:Cardinality>1..n</ccts:Cardinality>
                        <ccts:ObjectClass>Despatch Advice</ccts:ObjectClass>
                        <ccts:PropertyTerm>Despatch Line</ccts:PropertyTerm>
                        <ccts:AssociatedObjectClass>Despatch Line</ccts:AssociatedObjectClass>
                    </ccts:Component>
                </xsd:documentation>
            </xsd:annotation>
        </xsd:element>
    </xsd:sequence>
</xsd:complexType>
Collapse Child Elements:
Name Type Min Occurs Max Occurs
ID nsA:ID 1 1
CopyIndicator cbc:CopyIndicator 0 1
GUID nsA:GUID 0 1
IssueDate cbc:IssueDate 1 1
DocumentStatusCode nsA:DocumentStatusCode 0 1
DespatchAdviceTypeCode nsA:DespatchAdviceTypeCode 0 1
Note cbc:Note 0 1
LineItemCountNumeric nsA:LineItemCountNumeric 0 1
OrderReference cac:OrderReference 0 unbounded
BuyerParty cac:BuyerParty 1 1
SellerParty cac:SellerParty 1 1
FreightForwarderParty nsA:FreightForwarderParty 0 1
Delivery cac:Delivery 0 unbounded
DeliveryTerms cac:DeliveryTerms 0 1
DespatchedTransportHandlingUnit nsA:DespatchedTransportHandlingUnit 0 unbounded
ActualShipment nsA:ActualShipment 0 1
DespatchLine cac:DespatchLine 1 unbounded
Collapse Derivation Tree:
Collapse References:
nsA:DespatchAdvice