Definition Type: Element
Name: Order
Namespace: urn:oasis:names:specification:ubl:schema:xsd:Order-1.0
Type: nsC:OrderType
Containing Schema: UBL-Order-1.0.xsd
Abstract
Documentation:
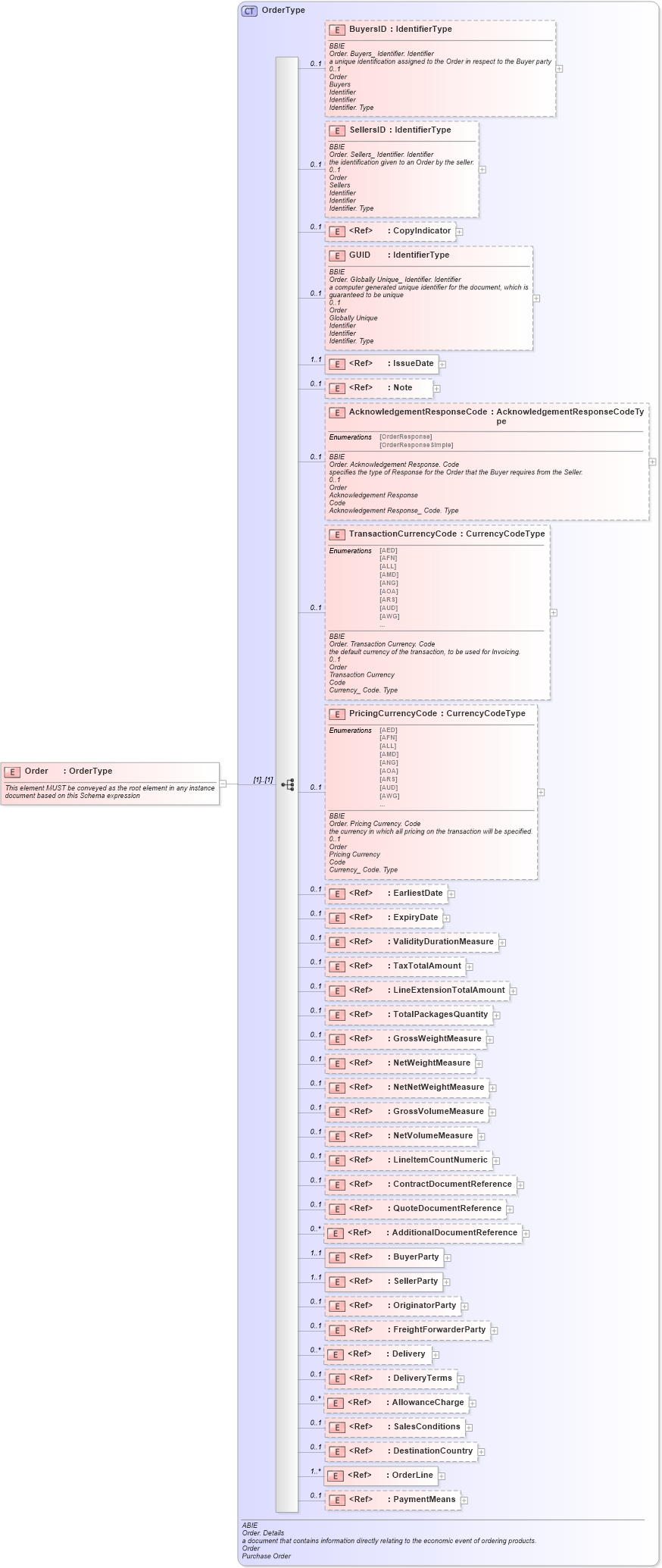
This element MUST be conveyed as the root element in any instance document based on this Schema expression
Collapse XSD Schema Diagram:
Drilldown into PaymentMeans in schema ubl-commonaggregatecomponents-1_0_xsd Drilldown into OrderLine in schema ubl-commonaggregatecomponents-1_0_xsd Drilldown into DestinationCountry in schema ubl-order-1_0_xsd Drilldown into SalesConditions in schema ubl-commonaggregatecomponents-1_0_xsd Drilldown into AllowanceCharge in schema ubl-commonaggregatecomponents-1_0_xsd Drilldown into DeliveryTerms in schema ubl-commonaggregatecomponents-1_0_xsd Drilldown into Delivery in schema ubl-commonaggregatecomponents-1_0_xsd Drilldown into FreightForwarderParty in schema ubl-order-1_0_xsd Drilldown into OriginatorParty in schema ubl-order-1_0_xsd Drilldown into SellerParty in schema ubl-commonaggregatecomponents-1_0_xsd Drilldown into BuyerParty in schema ubl-commonaggregatecomponents-1_0_xsd Drilldown into AdditionalDocumentReference in schema ubl-order-1_0_xsd Drilldown into QuoteDocumentReference in schema ubl-order-1_0_xsd Drilldown into ContractDocumentReference in schema ubl-order-1_0_xsd Drilldown into LineItemCountNumeric in schema ubl-order-1_0_xsd Drilldown into NetVolumeMeasure in schema ubl-commonbasiccomponents-1_0_xsd Drilldown into GrossVolumeMeasure in schema ubl-commonbasiccomponents-1_0_xsd Drilldown into NetNetWeightMeasure in schema ubl-commonbasiccomponents-1_0_xsd Drilldown into NetWeightMeasure in schema ubl-commonbasiccomponents-1_0_xsd Drilldown into GrossWeightMeasure in schema ubl-commonbasiccomponents-1_0_xsd Drilldown into TotalPackagesQuantity in schema ubl-order-1_0_xsd Drilldown into LineExtensionTotalAmount in schema ubl-commonbasiccomponents-1_0_xsd Drilldown into TaxTotalAmount in schema ubl-commonbasiccomponents-1_0_xsd Drilldown into ValidityDurationMeasure in schema ubl-order-1_0_xsd Drilldown into ExpiryDate in schema ubl-commonbasiccomponents-1_0_xsd Drilldown into EarliestDate in schema ubl-order-1_0_xsd Drilldown into PricingCurrencyCode in schema ubl-order-1_0_xsd Drilldown into TransactionCurrencyCode in schema ubl-order-1_0_xsd Drilldown into AcknowledgementResponseCode in schema ubl-order-1_0_xsd Drilldown into Note in schema ubl-commonbasiccomponents-1_0_xsd Drilldown into IssueDate in schema ubl-commonbasiccomponents-1_0_xsd Drilldown into GUID in schema ubl-order-1_0_xsd Drilldown into CopyIndicator in schema ubl-commonbasiccomponents-1_0_xsd Drilldown into SellersID in schema ubl-order-1_0_xsd Drilldown into BuyersID in schema ubl-order-1_0_xsd Drilldown into OrderType in schema ubl-order-1_0_xsdXSD Diagram of Order in schema ubl-order-1_0_xsd (OASIS Universal Business Language (UBL) TC)
Collapse XSD Schema Code:
<xsd:element name="Order" type="OrderType">
    <xsd:annotation>
        <xsd:documentation>This element MUST be conveyed as the root element in any instance document based on this Schema expression</xsd:documentation>
    </xsd:annotation>
</xsd:element>
Collapse Child Elements:
Name Type Min Occurs Max Occurs
BuyersID nsC:BuyersID 0 1
SellersID nsC:SellersID 0 1
CopyIndicator cbc:CopyIndicator 0 1
GUID nsC:GUID 0 1
IssueDate cbc:IssueDate 1 1
Note cbc:Note 0 1
AcknowledgementResponseCode nsC:AcknowledgementResponseCode 0 1
TransactionCurrencyCode nsC:TransactionCurrencyCode 0 1
PricingCurrencyCode nsC:PricingCurrencyCode 0 1
EarliestDate nsC:EarliestDate 0 1
ExpiryDate cbc:ExpiryDate 0 1
ValidityDurationMeasure nsC:ValidityDurationMeasure 0 1
TaxTotalAmount cbc:TaxTotalAmount 0 1
LineExtensionTotalAmount cbc:LineExtensionTotalAmount 0 1
TotalPackagesQuantity nsC:TotalPackagesQuantity 0 1
GrossWeightMeasure cbc:GrossWeightMeasure 0 1
NetWeightMeasure cbc:NetWeightMeasure 0 1
NetNetWeightMeasure cbc:NetNetWeightMeasure 0 1
GrossVolumeMeasure cbc:GrossVolumeMeasure 0 1
NetVolumeMeasure cbc:NetVolumeMeasure 0 1
LineItemCountNumeric nsC:LineItemCountNumeric 0 1
ContractDocumentReference nsC:ContractDocumentReference 0 1
QuoteDocumentReference nsC:QuoteDocumentReference 0 1
AdditionalDocumentReference nsC:AdditionalDocumentReference 0 unbounded
BuyerParty cac:BuyerParty 1 1
SellerParty cac:SellerParty 1 1
OriginatorParty nsC:OriginatorParty 0 1
FreightForwarderParty nsC:FreightForwarderParty 0 1
Delivery cac:Delivery 0 unbounded
DeliveryTerms cac:DeliveryTerms 0 1
AllowanceCharge cac:AllowanceCharge 0 unbounded
SalesConditions cac:SalesConditions 0 1
DestinationCountry nsC:DestinationCountry 0 1
OrderLine cac:OrderLine 1 unbounded
PaymentMeans cac:PaymentMeans 0 1
Collapse Derivation Tree: