Definition Type: ComplexType
Name: Person
Namespace: http://www.opentravel.org/OTM/Common/v4
Type: ota2-0400:Person_ID
Containing Schema: Common_4_0_0.xsd
Abstract
Collapse XSD Schema Diagram:
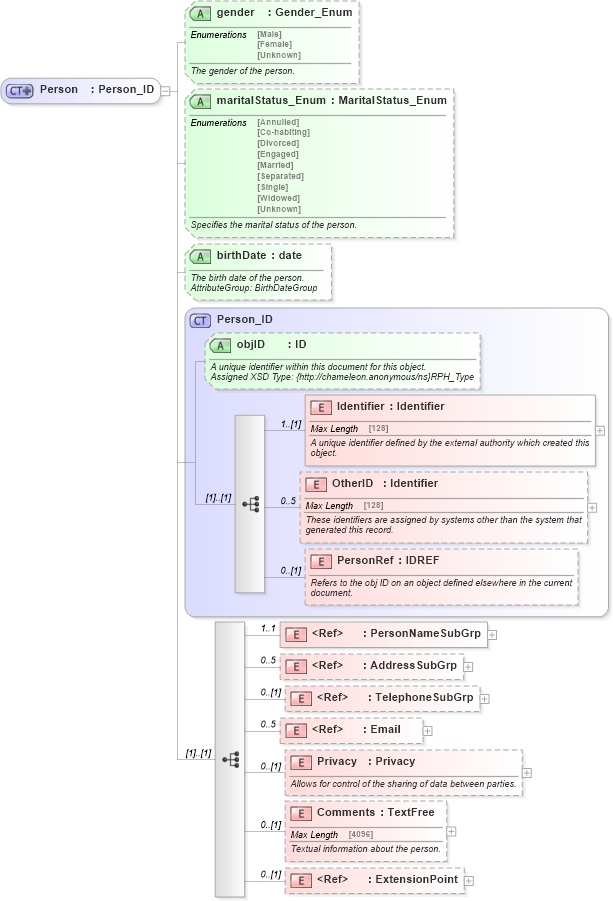
Drilldown into ExtensionPoint in schema otm_builtins_xsd Drilldown into Comments in schema common_4_0_0_xsd Drilldown into Privacy in schema common_4_0_0_xsd Drilldown into Email in schema common_4_0_0_xsd Drilldown into TelephoneSubGrp in schema common_4_0_0_xsd Drilldown into AddressSubGrp in schema common_4_0_0_xsd Drilldown into PersonNameSubGrp in schema common_4_0_0_xsd Drilldown into PersonRef in schema common_4_0_0_xsd Drilldown into OtherID in schema common_4_0_0_xsd Drilldown into Identifier in schema common_4_0_0_xsd Drilldown into objID in schema common_4_0_0_xsd Drilldown into Person_ID in schema common_4_0_0_xsd Drilldown into birthDate in schema common_4_0_0_xsd Drilldown into maritalStatus_Enum in schema common_4_0_0_xsd Drilldown into gender in schema common_4_0_0_xsdXSD Diagram of Person in schema common_4_0_0_xsd (Open Travel (OTA))
Collapse XSD Schema Code:
<xsd:complexType name="Person">
    <xsd:annotation>
        <xsd:appinfo>
            <otm:OTA2Entity type="BusinessObject" xmlns:otm="http://www.OpenTravel.org/ns/OTA2/AppInfo_v01_00">Person</otm:OTA2Entity>
        </xsd:appinfo>
    </xsd:annotation>
    <xsd:complexContent>
        <xsd:extension base="ota2-0400:Person_ID">
            <xsd:sequence>
                <xsd:element maxOccurs="1" minOccurs="1" ref="ota2-0400:PersonNameSubGrp">
                    <xsd:annotation>
                        <xsd:documentation source="Description">Name information for a person.</xsd:documentation>
                        <xsd:documentation source="Implementer">Assigned XSD Type: {http://chameleon.anonymous/ns}PersonNameType</xsd:documentation>
                        <xsd:appinfo>
                            <otm:Equivalent context="Common" xmlns:otm="http://www.OpenTravel.org/ns/OTA2/AppInfo_v01_00">PersonName</otm:Equivalent>
                        </xsd:appinfo>
                    </xsd:annotation>
                </xsd:element>
                <xsd:element maxOccurs="5" minOccurs="0" ref="ota2-0400:AddressSubGrp">
                    <xsd:annotation>
                        <xsd:documentation source="Description">Information about an address that identifies a location for a specific purposes.</xsd:documentation>
                        <xsd:documentation source="Implementer">Assigned XSD Type: {http://chameleon.anonymous/ns}AddressInfoType</xsd:documentation>
                        <xsd:appinfo>
                            <otm:Equivalent context="Common" xmlns:otm="http://www.OpenTravel.org/ns/OTA2/AppInfo_v01_00">Address</otm:Equivalent>
                        </xsd:appinfo>
                    </xsd:annotation>
                </xsd:element>
                <xsd:element minOccurs="0" ref="ota2-0400:TelephoneSubGrp">
                    <xsd:annotation>
                        <xsd:documentation source="Description">Information about a telephone number, including the actual number and its usage.</xsd:documentation>
                        <xsd:documentation source="Implementer">Example value: p = 555-555-5555</xsd:documentation>
                    </xsd:annotation>
                </xsd:element>
                <xsd:element maxOccurs="5" minOccurs="0" ref="ota2-0400:Email">
                    <xsd:annotation>
                        <xsd:documentation source="Description">Electronic email addresses, in IETF specified format.</xsd:documentation>
                        <xsd:documentation source="Implementer">Assigned XSD Type: {http://chameleon.anonymous/ns}EmailType</xsd:documentation>
                        <xsd:documentation source="Implementer">Example value: p = john.smith@email.com</xsd:documentation>
                        <xsd:appinfo>
                            <otm:Equivalent context="Common" xmlns:otm="http://www.OpenTravel.org/ns/OTA2/AppInfo_v01_00">Email</otm:Equivalent>
                        </xsd:appinfo>
                    </xsd:annotation>
                </xsd:element>
                <xsd:element minOccurs="0" name="Privacy" type="ota2-0400:Privacy">
                    <xsd:annotation>
                        <xsd:documentation source="Description">Allows for control of the sharing of data between parties.</xsd:documentation>
                    </xsd:annotation>
                </xsd:element>
                <xsd:element minOccurs="0" name="Comments" type="ota2-0400:TextFree">
                    <xsd:annotation>
                        <xsd:documentation source="Description">Textual information about the person.</xsd:documentation>
                    </xsd:annotation>
                </xsd:element>
                <xsd:element minOccurs="0" ref="ota2:ExtensionPoint" />
            </xsd:sequence>
            <xsd:attribute name="gender" type="ota2-0300:Gender_Enum" use="optional">
                <xsd:annotation>
                    <xsd:documentation source="Description">The gender of the person.</xsd:documentation>
                </xsd:annotation>
            </xsd:attribute>
            <xsd:attribute name="maritalStatus_Enum" type="ota2-0300:MaritalStatus_Enum" use="optional">
                <xsd:annotation>
                    <xsd:documentation source="Description">Specifies the marital status of the person.</xsd:documentation>
                </xsd:annotation>
            </xsd:attribute>
            <xsd:attribute name="birthDate" type="xsd:date" use="optional">
                <xsd:annotation>
                    <xsd:documentation source="Description">The birth date of the person.</xsd:documentation>
                    <xsd:documentation source="Implementer">AttributeGroup: BirthDateGroup</xsd:documentation>
                </xsd:annotation>
            </xsd:attribute>
        </xsd:extension>
    </xsd:complexContent>
</xsd:complexType>
Collapse Child Elements:
Name Type Min Occurs Max Occurs
Identifier ota2-0400:Identifier 1 (1)
OtherID ota2-0400:OtherID 0 5
PersonRef ota2-0400:PersonRef 0 (1)
PersonNameSubGrp ota2-0400:PersonNameSubGrp 1 1
AddressSubGrp ota2-0400:AddressSubGrp 0 5
TelephoneSubGrp ota2-0400:TelephoneSubGrp 0 (1)
Email ota2-0400:Email 0 5
Privacy ota2-0400:Privacy 0 (1)
Comments ota2-0400:Comments 0 (1)
ExtensionPoint ota2:ExtensionPoint 0 (1)
Collapse Child Attributes:
Name Type Default Value Use
objID ota2-0400:objID Optional
gender ota2-0400:gender Optional
maritalStatus_Enum ota2-0400:maritalStatus_Enum Optional
birthDate ota2-0400:birthDate Optional
Collapse Derivation Tree:
Collapse References:
ota2-0400:Person, ota2-0400:PersonSummary