Definition Type: Element
Name: RiskControlLibrary
Namespace: http://www.openapplications.org/oagis/9
Type: nsA:RiskControlLibraryType
Containing Schema: RiskControlLibrary.xsd
Abstract
Collapse XSD Schema Diagram:
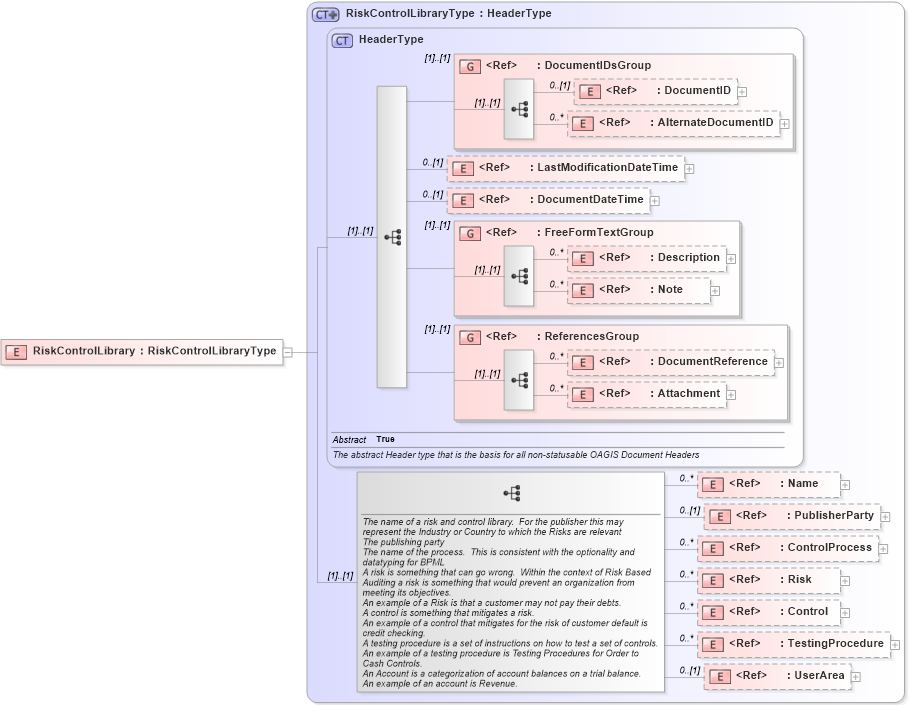
Drilldown into UserArea in schema fields_xsd Drilldown into TestingProcedure in schema riskcontrollibrary_xsd Drilldown into Control in schema riskcontrollibrary_xsd Drilldown into Risk in schema riskcontrollibrary_xsd Drilldown into ControlProcess in schema riskcontrollibrary_xsd Drilldown into PublisherParty in schema components_xsd Drilldown into Name in schema fields_xsd Drilldown into Attachment in schema components_xsd Drilldown into DocumentReference in schema components_xsd Drilldown into ReferencesGroup in schema components_xsd Drilldown into Note in schema fields_xsd Drilldown into Description in schema fields_xsd Drilldown into FreeFormTextGroup in schema meta_xsd Drilldown into DocumentDateTime in schema fields_xsd Drilldown into LastModificationDateTime in schema fields_xsd Drilldown into AlternateDocumentID in schema components_xsd Drilldown into DocumentID in schema components_xsd Drilldown into DocumentIDsGroup in schema components_xsd Drilldown into HeaderType in schema components_xsd Drilldown into RiskControlLibraryType in schema riskcontrollibrary_xsdXSD Diagram of RiskControlLibrary in schema riskcontrollibrary_xsd (Open Applications Group (OAGIS))
Collapse XSD Schema Code:
<xsd:element name="RiskControlLibrary" type="RiskControlLibraryType" />
Collapse Child Elements:
Name Type Min Occurs Max Occurs
DocumentID nsA:DocumentID 0 (1)
AlternateDocumentID nsA:AlternateDocumentID 0 unbounded
LastModificationDateTime nsA:LastModificationDateTime 0 (1)
DocumentDateTime nsA:DocumentDateTime 0 (1)
Description nsA:Description 0 unbounded
Note nsA:Note 0 unbounded
DocumentReference nsA:DocumentReference 0 unbounded
Attachment nsA:Attachment 0 unbounded
Name nsA:Name 0 unbounded
PublisherParty nsA:PublisherParty 0 (1)
ControlProcess nsA:ControlProcess 0 unbounded
Risk nsA:Risk 0 unbounded
Control nsA:Control 0 unbounded
TestingProcedure nsA:TestingProcedure 0 unbounded
UserArea nsA:UserArea 0 (1)
<xs:group> nsA:DocumentIDsGroup (1) (1)
<xs:group> nsA:FreeFormTextGroup (1) (1)
<xs:group> nsA:ReferencesGroup (1) (1)
Collapse Derivation Tree: