Definition Type: Element
Name: InvoiceLine
Namespace: urn:oasis:names:specification:ubl:schema:xsd:CommonAggregateComponents-1.0
Type: cac:InvoiceLineType
Containing Schema: UBL-CommonAggregateComponents-1.0.xsd
Abstract
Collapse XSD Schema Diagram:
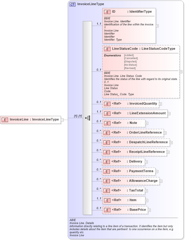
Drilldown into BasePrice in schema ubl-commonaggregatecomponents-1_0_xsd Drilldown into Item in schema ubl-commonaggregatecomponents-1_0_xsd Drilldown into TaxTotal in schema ubl-commonaggregatecomponents-1_0_xsd Drilldown into AllowanceCharge in schema ubl-commonaggregatecomponents-1_0_xsd Drilldown into PaymentTerms in schema ubl-commonaggregatecomponents-1_0_xsd Drilldown into Delivery in schema ubl-commonaggregatecomponents-1_0_xsd Drilldown into ReceiptLineReference in schema ubl-commonaggregatecomponents-1_0_xsd Drilldown into DespatchLineReference in schema ubl-commonaggregatecomponents-1_0_xsd Drilldown into OrderLineReference in schema ubl-commonaggregatecomponents-1_0_xsd Drilldown into Note in schema ubl-commonbasiccomponents-1_0_xsd Drilldown into LineExtensionAmount in schema ubl-commonbasiccomponents-1_0_xsd Drilldown into InvoicedQuantity in schema ubl-commonbasiccomponents-1_0_xsd Drilldown into LineStatusCode in schema ubl-commonaggregatecomponents-1_0_xsd Drilldown into ID in schema ubl-commonaggregatecomponents-1_0_xsd Drilldown into InvoiceLineType in schema ubl-commonaggregatecomponents-1_0_xsdXSD Diagram of InvoiceLine in schema ubl-commonaggregatecomponents-1_0_xsd (OASIS Universal Business Language (UBL) TC)
Collapse XSD Schema Code:
<xsd:element name="InvoiceLine" type="InvoiceLineType" />
Collapse Child Elements:
Name Type Min Occurs Max Occurs
ID cac:ID 1 1
LineStatusCode cac:LineStatusCode 0 1
InvoicedQuantity cbc:InvoicedQuantity 0 1
LineExtensionAmount cbc:LineExtensionAmount 1 1
Note cbc:Note 0 1
OrderLineReference cac:OrderLineReference 0 unbounded
DespatchLineReference cac:DespatchLineReference 0 unbounded
ReceiptLineReference cac:ReceiptLineReference 0 unbounded
Delivery cac:Delivery 0 unbounded
PaymentTerms cac:PaymentTerms 0 unbounded
AllowanceCharge cac:AllowanceCharge 0 unbounded
TaxTotal cac:TaxTotal 0 unbounded
Item cac:Item 1 1
BasePrice cac:BasePrice 0 1
Collapse Derivation Tree: