Definition Type: ComplexType
Name: OrderChangeType
Namespace: urn:oasis:names:specification:ubl:schema:xsd:OrderChange-1.0
Containing Schema: UBL-OrderChange-1.0.xsd
Abstract
Documentation:
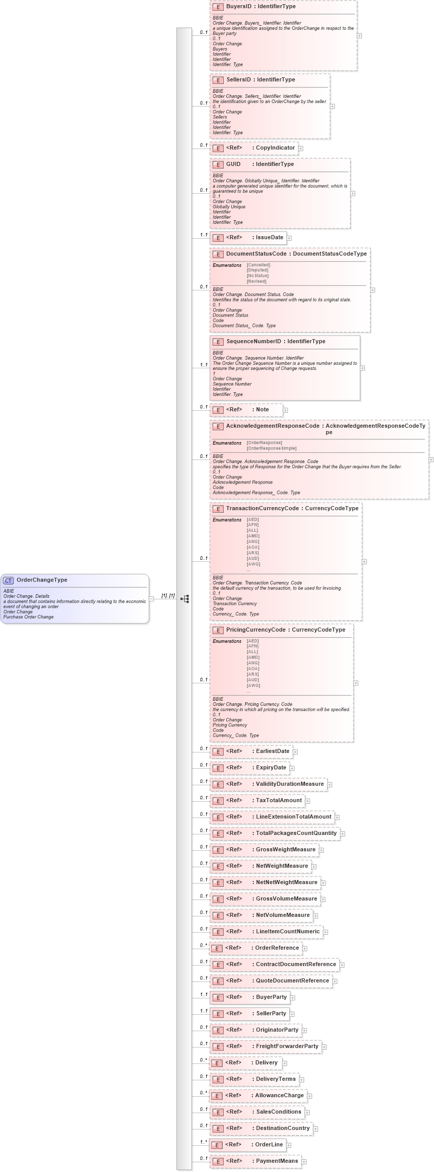
ABIE Order Change. Details a document that contains information directly relating to the economic event of changing an order Order Change Purchase Order Change
Collapse XSD Schema Diagram:
Drilldown into PaymentMeans in schema ubl-commonaggregatecomponents-1_0_xsd Drilldown into OrderLine in schema ubl-commonaggregatecomponents-1_0_xsd Drilldown into DestinationCountry in schema ubl-orderchange-1_0_xsd Drilldown into SalesConditions in schema ubl-commonaggregatecomponents-1_0_xsd Drilldown into AllowanceCharge in schema ubl-commonaggregatecomponents-1_0_xsd Drilldown into DeliveryTerms in schema ubl-commonaggregatecomponents-1_0_xsd Drilldown into Delivery in schema ubl-commonaggregatecomponents-1_0_xsd Drilldown into FreightForwarderParty in schema ubl-orderchange-1_0_xsd Drilldown into OriginatorParty in schema ubl-orderchange-1_0_xsd Drilldown into SellerParty in schema ubl-commonaggregatecomponents-1_0_xsd Drilldown into BuyerParty in schema ubl-commonaggregatecomponents-1_0_xsd Drilldown into QuoteDocumentReference in schema ubl-orderchange-1_0_xsd Drilldown into ContractDocumentReference in schema ubl-orderchange-1_0_xsd Drilldown into OrderReference in schema ubl-commonaggregatecomponents-1_0_xsd Drilldown into LineItemCountNumeric in schema ubl-orderchange-1_0_xsd Drilldown into NetVolumeMeasure in schema ubl-commonbasiccomponents-1_0_xsd Drilldown into GrossVolumeMeasure in schema ubl-commonbasiccomponents-1_0_xsd Drilldown into NetNetWeightMeasure in schema ubl-commonbasiccomponents-1_0_xsd Drilldown into NetWeightMeasure in schema ubl-commonbasiccomponents-1_0_xsd Drilldown into GrossWeightMeasure in schema ubl-commonbasiccomponents-1_0_xsd Drilldown into TotalPackagesCountQuantity in schema ubl-orderchange-1_0_xsd Drilldown into LineExtensionTotalAmount in schema ubl-commonbasiccomponents-1_0_xsd Drilldown into TaxTotalAmount in schema ubl-commonbasiccomponents-1_0_xsd Drilldown into ValidityDurationMeasure in schema ubl-orderchange-1_0_xsd Drilldown into ExpiryDate in schema ubl-commonbasiccomponents-1_0_xsd Drilldown into EarliestDate in schema ubl-orderchange-1_0_xsd Drilldown into PricingCurrencyCode in schema ubl-orderchange-1_0_xsd Drilldown into TransactionCurrencyCode in schema ubl-orderchange-1_0_xsd Drilldown into AcknowledgementResponseCode in schema ubl-orderchange-1_0_xsd Drilldown into Note in schema ubl-commonbasiccomponents-1_0_xsd Drilldown into SequenceNumberID in schema ubl-orderchange-1_0_xsd Drilldown into DocumentStatusCode in schema ubl-orderchange-1_0_xsd Drilldown into IssueDate in schema ubl-commonbasiccomponents-1_0_xsd Drilldown into GUID in schema ubl-orderchange-1_0_xsd Drilldown into CopyIndicator in schema ubl-commonbasiccomponents-1_0_xsd Drilldown into SellersID in schema ubl-orderchange-1_0_xsd Drilldown into BuyersID in schema ubl-orderchange-1_0_xsdXSD Diagram of OrderChangeType in schema ubl-orderchange-1_0_xsd (OASIS Universal Business Language (UBL) TC)
Collapse XSD Schema Code:
<xsd:complexType name="OrderChangeType">
    <xsd:annotation>
        <xsd:documentation>
            <ccts:Component xmlns:ccts="urn:oasis:names:specification:ubl:schema:xsd:CoreComponentParameters-1.0">
                <ccts:ComponentType>ABIE</ccts:ComponentType>
                <ccts:DictionaryEntryName>Order Change. Details</ccts:DictionaryEntryName>
                <ccts:Definition>a document that contains information directly relating to the economic event of changing an order</ccts:Definition>
                <ccts:ObjectClass>Order Change</ccts:ObjectClass>
                <ccts:AlternativeBusinessTerms>Purchase Order Change</ccts:AlternativeBusinessTerms>
            </ccts:Component>
        </xsd:documentation>
    </xsd:annotation>
    <xsd:sequence>
        <xsd:element name="BuyersID" type="udt:IdentifierType" minOccurs="0" maxOccurs="1">
            <xsd:annotation>
                <xsd:documentation>
                    <ccts:Component xmlns:ccts="urn:oasis:names:specification:ubl:schema:xsd:CoreComponentParameters-1.0">
                        <ccts:ComponentType>BBIE</ccts:ComponentType>
                        <ccts:DictionaryEntryName>Order Change. Buyers_ Identifier. Identifier</ccts:DictionaryEntryName>
                        <ccts:Definition>a unique identification assigned to the OrderChange in respect to the Buyer party</ccts:Definition>
                        <ccts:Cardinality>0..1</ccts:Cardinality>
                        <ccts:ObjectClass>Order Change</ccts:ObjectClass>
                        <ccts:PropertyTermQualifier>Buyers</ccts:PropertyTermQualifier>
                        <ccts:PropertyTerm>Identifier</ccts:PropertyTerm>
                        <ccts:RepresentationTerm>Identifier</ccts:RepresentationTerm>
                        <ccts:DataType>Identifier. Type</ccts:DataType>
                    </ccts:Component>
                </xsd:documentation>
            </xsd:annotation>
        </xsd:element>
        <xsd:element name="SellersID" type="udt:IdentifierType" minOccurs="0" maxOccurs="1">
            <xsd:annotation>
                <xsd:documentation>
                    <ccts:Component xmlns:ccts="urn:oasis:names:specification:ubl:schema:xsd:CoreComponentParameters-1.0">
                        <ccts:ComponentType>BBIE</ccts:ComponentType>
                        <ccts:DictionaryEntryName>Order Change. Sellers_ Identifier. Identifier</ccts:DictionaryEntryName>
                        <ccts:Definition>the identification given to an OrderChange by the seller.</ccts:Definition>
                        <ccts:Cardinality>0..1</ccts:Cardinality>
                        <ccts:ObjectClass>Order Change</ccts:ObjectClass>
                        <ccts:PropertyTermQualifier>Sellers</ccts:PropertyTermQualifier>
                        <ccts:PropertyTerm>Identifier</ccts:PropertyTerm>
                        <ccts:RepresentationTerm>Identifier</ccts:RepresentationTerm>
                        <ccts:DataType>Identifier. Type</ccts:DataType>
                    </ccts:Component>
                </xsd:documentation>
            </xsd:annotation>
        </xsd:element>
        <xsd:element ref="cbc:CopyIndicator" minOccurs="0" maxOccurs="1">
            <xsd:annotation>
                <xsd:documentation>
                    <ccts:Component xmlns:ccts="urn:oasis:names:specification:ubl:schema:xsd:CoreComponentParameters-1.0">
                        <ccts:ComponentType>BBIE</ccts:ComponentType>
                        <ccts:DictionaryEntryName>Order Change. Copy. Indicator</ccts:DictionaryEntryName>
                        <ccts:Definition>Indicates whether a document is a copy (true) or not (false)</ccts:Definition>
                        <ccts:Cardinality>0..1</ccts:Cardinality>
                        <ccts:ObjectClass>Order Change</ccts:ObjectClass>
                        <ccts:PropertyTerm>Copy</ccts:PropertyTerm>
                        <ccts:RepresentationTerm>Indicator</ccts:RepresentationTerm>
                        <ccts:DataType>Indicator. Type</ccts:DataType>
                    </ccts:Component>
                </xsd:documentation>
            </xsd:annotation>
        </xsd:element>
        <xsd:element name="GUID" type="udt:IdentifierType" minOccurs="0" maxOccurs="1">
            <xsd:annotation>
                <xsd:documentation>
                    <ccts:Component xmlns:ccts="urn:oasis:names:specification:ubl:schema:xsd:CoreComponentParameters-1.0">
                        <ccts:ComponentType>BBIE</ccts:ComponentType>
                        <ccts:DictionaryEntryName>Order Change. Globally Unique_ Identifier. Identifier</ccts:DictionaryEntryName>
                        <ccts:Definition>a computer generated unique identifier for the document, which is guaranteed to be unique</ccts:Definition>
                        <ccts:Cardinality>0..1</ccts:Cardinality>
                        <ccts:ObjectClass>Order Change</ccts:ObjectClass>
                        <ccts:PropertyTermQualifier>Globally Unique</ccts:PropertyTermQualifier>
                        <ccts:PropertyTerm>Identifier</ccts:PropertyTerm>
                        <ccts:RepresentationTerm>Identifier</ccts:RepresentationTerm>
                        <ccts:DataType>Identifier. Type</ccts:DataType>
                    </ccts:Component>
                </xsd:documentation>
            </xsd:annotation>
        </xsd:element>
        <xsd:element ref="cbc:IssueDate" minOccurs="1" maxOccurs="1">
            <xsd:annotation>
                <xsd:documentation>
                    <ccts:Component xmlns:ccts="urn:oasis:names:specification:ubl:schema:xsd:CoreComponentParameters-1.0">
                        <ccts:ComponentType>BBIE</ccts:ComponentType>
                        <ccts:DictionaryEntryName>Order Change. Issue Date. Date</ccts:DictionaryEntryName>
                        <ccts:Definition>a date (and potentially time) stamp denoting when the Order Change was issued.</ccts:Definition>
                        <ccts:Cardinality>1</ccts:Cardinality>
                        <ccts:ObjectClass>Order Change</ccts:ObjectClass>
                        <ccts:PropertyTerm>Issue Date</ccts:PropertyTerm>
                        <ccts:RepresentationTerm>Date</ccts:RepresentationTerm>
                        <ccts:DataType>Date_Date Time. Type</ccts:DataType>
                    </ccts:Component>
                </xsd:documentation>
            </xsd:annotation>
        </xsd:element>
        <xsd:element name="DocumentStatusCode" type="stat:DocumentStatusCodeType" minOccurs="0" maxOccurs="1">
            <xsd:annotation>
                <xsd:documentation>
                    <ccts:Component xmlns:ccts="urn:oasis:names:specification:ubl:schema:xsd:CoreComponentParameters-1.0">
                        <ccts:ComponentType>BBIE</ccts:ComponentType>
                        <ccts:DictionaryEntryName>Order Change. Document Status. Code</ccts:DictionaryEntryName>
                        <ccts:Definition>Identifies the status of the document with regard to its original state.</ccts:Definition>
                        <ccts:Cardinality>0..1</ccts:Cardinality>
                        <ccts:ObjectClass>Order Change</ccts:ObjectClass>
                        <ccts:PropertyTerm>Document Status</ccts:PropertyTerm>
                        <ccts:RepresentationTerm>Code</ccts:RepresentationTerm>
                        <ccts:DataType>Document Status_ Code. Type</ccts:DataType>
                    </ccts:Component>
                </xsd:documentation>
            </xsd:annotation>
        </xsd:element>
        <xsd:element name="SequenceNumberID" type="udt:IdentifierType" minOccurs="1" maxOccurs="1">
            <xsd:annotation>
                <xsd:documentation>
                    <ccts:Component xmlns:ccts="urn:oasis:names:specification:ubl:schema:xsd:CoreComponentParameters-1.0">
                        <ccts:ComponentType>BBIE</ccts:ComponentType>
                        <ccts:DictionaryEntryName>Order Change. Sequence Number. Identifier</ccts:DictionaryEntryName>
                        <ccts:Definition>The Order Change Sequence Number is a unique number assigned to ensure the proper sequencing of Change requests.</ccts:Definition>
                        <ccts:Cardinality>1</ccts:Cardinality>
                        <ccts:ObjectClass>Order Change</ccts:ObjectClass>
                        <ccts:PropertyTerm>Sequence Number</ccts:PropertyTerm>
                        <ccts:RepresentationTerm>Identifier</ccts:RepresentationTerm>
                        <ccts:DataType>Identifier. Type</ccts:DataType>
                    </ccts:Component>
                </xsd:documentation>
            </xsd:annotation>
        </xsd:element>
        <xsd:element ref="cbc:Note" minOccurs="0" maxOccurs="1">
            <xsd:annotation>
                <xsd:documentation>
                    <ccts:Component xmlns:ccts="urn:oasis:names:specification:ubl:schema:xsd:CoreComponentParameters-1.0">
                        <ccts:ComponentType>BBIE</ccts:ComponentType>
                        <ccts:DictionaryEntryName>Order Change. Note. Text</ccts:DictionaryEntryName>
                        <ccts:Definition>contains any free form text pertinent to the entire document or to the document message itself. This element may contain notes or any other similar information that is not contained explicitly in another structure.</ccts:Definition>
                        <ccts:Cardinality>0..1</ccts:Cardinality>
                        <ccts:ObjectClass>Order Change</ccts:ObjectClass>
                        <ccts:PropertyTerm>Note</ccts:PropertyTerm>
                        <ccts:RepresentationTerm>Text</ccts:RepresentationTerm>
                        <ccts:DataType>Text. Type</ccts:DataType>
                    </ccts:Component>
                </xsd:documentation>
            </xsd:annotation>
        </xsd:element>
        <xsd:element name="AcknowledgementResponseCode" type="res:AcknowledgementResponseCodeType" minOccurs="0" maxOccurs="1">
            <xsd:annotation>
                <xsd:documentation>
                    <ccts:Component xmlns:ccts="urn:oasis:names:specification:ubl:schema:xsd:CoreComponentParameters-1.0">
                        <ccts:ComponentType>BBIE</ccts:ComponentType>
                        <ccts:DictionaryEntryName>Order Change. Acknowledgement Response. Code</ccts:DictionaryEntryName>
                        <ccts:Definition>specifies the type of Response for the Order Change that the Buyer requires from the Seller.</ccts:Definition>
                        <ccts:Cardinality>0..1</ccts:Cardinality>
                        <ccts:ObjectClass>Order Change</ccts:ObjectClass>
                        <ccts:PropertyTerm>Acknowledgement Response</ccts:PropertyTerm>
                        <ccts:RepresentationTerm>Code</ccts:RepresentationTerm>
                        <ccts:DataType>Acknowledgement Response_ Code. Type</ccts:DataType>
                    </ccts:Component>
                </xsd:documentation>
            </xsd:annotation>
        </xsd:element>
        <xsd:element name="TransactionCurrencyCode" type="cur:CurrencyCodeType" minOccurs="0" maxOccurs="1">
            <xsd:annotation>
                <xsd:documentation>
                    <ccts:Component xmlns:ccts="urn:oasis:names:specification:ubl:schema:xsd:CoreComponentParameters-1.0">
                        <ccts:ComponentType>BBIE</ccts:ComponentType>
                        <ccts:DictionaryEntryName>Order Change. Transaction Currency. Code</ccts:DictionaryEntryName>
                        <ccts:Definition>the default currency of the transaction, to be used for Invoicing.</ccts:Definition>
                        <ccts:Cardinality>0..1</ccts:Cardinality>
                        <ccts:ObjectClass>Order Change</ccts:ObjectClass>
                        <ccts:PropertyTerm>Transaction Currency</ccts:PropertyTerm>
                        <ccts:RepresentationTerm>Code</ccts:RepresentationTerm>
                        <ccts:DataType>Currency_ Code. Type</ccts:DataType>
                    </ccts:Component>
                </xsd:documentation>
            </xsd:annotation>
        </xsd:element>
        <xsd:element name="PricingCurrencyCode" type="cur:CurrencyCodeType" minOccurs="0" maxOccurs="1">
            <xsd:annotation>
                <xsd:documentation>
                    <ccts:Component xmlns:ccts="urn:oasis:names:specification:ubl:schema:xsd:CoreComponentParameters-1.0">
                        <ccts:ComponentType>BBIE</ccts:ComponentType>
                        <ccts:DictionaryEntryName>Order Change. Pricing Currency. Code</ccts:DictionaryEntryName>
                        <ccts:Definition>the currency in which all pricing on the transaction will be specified.</ccts:Definition>
                        <ccts:Cardinality>0..1</ccts:Cardinality>
                        <ccts:ObjectClass>Order Change</ccts:ObjectClass>
                        <ccts:PropertyTerm>Pricing Currency</ccts:PropertyTerm>
                        <ccts:RepresentationTerm>Code</ccts:RepresentationTerm>
                        <ccts:DataType>Currency_ Code. Type</ccts:DataType>
                    </ccts:Component>
                </xsd:documentation>
            </xsd:annotation>
        </xsd:element>
        <xsd:element ref="EarliestDate" minOccurs="0" maxOccurs="1">
            <xsd:annotation>
                <xsd:documentation>
                    <ccts:Component xmlns:ccts="urn:oasis:names:specification:ubl:schema:xsd:CoreComponentParameters-1.0">
                        <ccts:ComponentType>BBIE</ccts:ComponentType>
                        <ccts:DictionaryEntryName>Order Change. Earliest Date. Date</ccts:DictionaryEntryName>
                        <ccts:Definition>the starting date on or after which Order should be considered valid</ccts:Definition>
                        <ccts:Cardinality>0..1</ccts:Cardinality>
                        <ccts:ObjectClass>Order Change</ccts:ObjectClass>
                        <ccts:PropertyTerm>Earliest Date</ccts:PropertyTerm>
                        <ccts:RepresentationTerm>Date</ccts:RepresentationTerm>
                        <ccts:DataType>Date_Date Time. Type</ccts:DataType>
                    </ccts:Component>
                </xsd:documentation>
            </xsd:annotation>
        </xsd:element>
        <xsd:element ref="cbc:ExpiryDate" minOccurs="0" maxOccurs="1">
            <xsd:annotation>
                <xsd:documentation>
                    <ccts:Component xmlns:ccts="urn:oasis:names:specification:ubl:schema:xsd:CoreComponentParameters-1.0">
                        <ccts:ComponentType>BBIE</ccts:ComponentType>
                        <ccts:DictionaryEntryName>Order Change. Expiry Date. Date</ccts:DictionaryEntryName>
                        <ccts:Definition>the date on or after which Order should be cancelled if not satisfied.</ccts:Definition>
                        <ccts:Cardinality>0..1</ccts:Cardinality>
                        <ccts:ObjectClass>Order Change</ccts:ObjectClass>
                        <ccts:PropertyTerm>Expiry Date</ccts:PropertyTerm>
                        <ccts:RepresentationTerm>Date</ccts:RepresentationTerm>
                        <ccts:DataType>Date_Date Time. Type</ccts:DataType>
                    </ccts:Component>
                </xsd:documentation>
            </xsd:annotation>
        </xsd:element>
        <xsd:element ref="ValidityDurationMeasure" minOccurs="0" maxOccurs="1">
            <xsd:annotation>
                <xsd:documentation>
                    <ccts:Component xmlns:ccts="urn:oasis:names:specification:ubl:schema:xsd:CoreComponentParameters-1.0">
                        <ccts:ComponentType>BBIE</ccts:ComponentType>
                        <ccts:DictionaryEntryName>Order Change. Validity Duration. Measure</ccts:DictionaryEntryName>
                        <ccts:Definition>the period for which the Order is valid.</ccts:Definition>
                        <ccts:Cardinality>0..1</ccts:Cardinality>
                        <ccts:ObjectClass>Order Change</ccts:ObjectClass>
                        <ccts:PropertyTerm>Validity Duration</ccts:PropertyTerm>
                        <ccts:RepresentationTerm>Measure</ccts:RepresentationTerm>
                        <ccts:DataType>Measure. Type</ccts:DataType>
                    </ccts:Component>
                </xsd:documentation>
            </xsd:annotation>
        </xsd:element>
        <xsd:element ref="cbc:TaxTotalAmount" minOccurs="0" maxOccurs="1">
            <xsd:annotation>
                <xsd:documentation>
                    <ccts:Component xmlns:ccts="urn:oasis:names:specification:ubl:schema:xsd:CoreComponentParameters-1.0">
                        <ccts:ComponentType>BBIE</ccts:ComponentType>
                        <ccts:DictionaryEntryName>Order Change. Tax Total. Amount</ccts:DictionaryEntryName>
                        <ccts:Definition>the total tax amount to be paid for the Order.</ccts:Definition>
                        <ccts:Cardinality>0..1</ccts:Cardinality>
                        <ccts:ObjectClass>Order Change</ccts:ObjectClass>
                        <ccts:PropertyTerm>Tax Total</ccts:PropertyTerm>
                        <ccts:RepresentationTerm>Amount</ccts:RepresentationTerm>
                        <ccts:DataType>Amount. Type</ccts:DataType>
                    </ccts:Component>
                </xsd:documentation>
            </xsd:annotation>
        </xsd:element>
        <xsd:element ref="cbc:LineExtensionTotalAmount" minOccurs="0" maxOccurs="1">
            <xsd:annotation>
                <xsd:documentation>
                    <ccts:Component xmlns:ccts="urn:oasis:names:specification:ubl:schema:xsd:CoreComponentParameters-1.0">
                        <ccts:ComponentType>BBIE</ccts:ComponentType>
                        <ccts:DictionaryEntryName>Order Change. Line_ Extension Total. Amount</ccts:DictionaryEntryName>
                        <ccts:Definition>the total of line item extension amounts for the entire Order, but not adjusted by any payment settlement discount or taxation.</ccts:Definition>
                        <ccts:Cardinality>0..1</ccts:Cardinality>
                        <ccts:ObjectClass>Order Change</ccts:ObjectClass>
                        <ccts:PropertyTermQualifier>Line</ccts:PropertyTermQualifier>
                        <ccts:PropertyTerm>Extension Total</ccts:PropertyTerm>
                        <ccts:RepresentationTerm>Amount</ccts:RepresentationTerm>
                        <ccts:DataType>Amount. Type</ccts:DataType>
                    </ccts:Component>
                </xsd:documentation>
            </xsd:annotation>
        </xsd:element>
        <xsd:element ref="TotalPackagesCountQuantity" minOccurs="0" maxOccurs="1">
            <xsd:annotation>
                <xsd:documentation>
                    <ccts:Component xmlns:ccts="urn:oasis:names:specification:ubl:schema:xsd:CoreComponentParameters-1.0">
                        <ccts:ComponentType>BBIE</ccts:ComponentType>
                        <ccts:DictionaryEntryName>Order Change. Total_ Packages Count. Quantity</ccts:DictionaryEntryName>
                        <ccts:Definition>the count of the total number of packages contained in the Order.</ccts:Definition>
                        <ccts:Cardinality>0..1</ccts:Cardinality>
                        <ccts:ObjectClass>Order Change</ccts:ObjectClass>
                        <ccts:PropertyTermQualifier>Total</ccts:PropertyTermQualifier>
                        <ccts:PropertyTerm>Packages Count</ccts:PropertyTerm>
                        <ccts:RepresentationTerm>Quantity</ccts:RepresentationTerm>
                        <ccts:DataType>Quantity. Type</ccts:DataType>
                    </ccts:Component>
                </xsd:documentation>
            </xsd:annotation>
        </xsd:element>
        <xsd:element ref="cbc:GrossWeightMeasure" minOccurs="0" maxOccurs="1">
            <xsd:annotation>
                <xsd:documentation>
                    <ccts:Component xmlns:ccts="urn:oasis:names:specification:ubl:schema:xsd:CoreComponentParameters-1.0">
                        <ccts:ComponentType>BBIE</ccts:ComponentType>
                        <ccts:DictionaryEntryName>Order Change. Gross_ Weight. Measure</ccts:DictionaryEntryName>
                        <ccts:Definition>the total gross weight of the order. (goods plus packaging plus transport equipment)</ccts:Definition>
                        <ccts:Cardinality>0..1</ccts:Cardinality>
                        <ccts:ObjectClass>Order Change</ccts:ObjectClass>
                        <ccts:PropertyTermQualifier>Gross</ccts:PropertyTermQualifier>
                        <ccts:PropertyTerm>Weight</ccts:PropertyTerm>
                        <ccts:RepresentationTerm>Measure</ccts:RepresentationTerm>
                        <ccts:DataType>Measure. Type</ccts:DataType>
                    </ccts:Component>
                </xsd:documentation>
            </xsd:annotation>
        </xsd:element>
        <xsd:element ref="cbc:NetWeightMeasure" minOccurs="0" maxOccurs="1">
            <xsd:annotation>
                <xsd:documentation>
                    <ccts:Component xmlns:ccts="urn:oasis:names:specification:ubl:schema:xsd:CoreComponentParameters-1.0">
                        <ccts:ComponentType>BBIE</ccts:ComponentType>
                        <ccts:DictionaryEntryName>Order Change. Net_ Weight. Measure</ccts:DictionaryEntryName>
                        <ccts:Definition>the total net weight of the order. (goods plus packaging)</ccts:Definition>
                        <ccts:Cardinality>0..1</ccts:Cardinality>
                        <ccts:ObjectClass>Order Change</ccts:ObjectClass>
                        <ccts:PropertyTermQualifier>Net</ccts:PropertyTermQualifier>
                        <ccts:PropertyTerm>Weight</ccts:PropertyTerm>
                        <ccts:RepresentationTerm>Measure</ccts:RepresentationTerm>
                        <ccts:DataType>Measure. Type</ccts:DataType>
                    </ccts:Component>
                </xsd:documentation>
            </xsd:annotation>
        </xsd:element>
        <xsd:element ref="cbc:NetNetWeightMeasure" minOccurs="0" maxOccurs="1">
            <xsd:annotation>
                <xsd:documentation>
                    <ccts:Component xmlns:ccts="urn:oasis:names:specification:ubl:schema:xsd:CoreComponentParameters-1.0">
                        <ccts:ComponentType>BBIE</ccts:ComponentType>
                        <ccts:DictionaryEntryName>Order Change. Net Net_ Weight. Measure</ccts:DictionaryEntryName>
                        <ccts:Definition>the weight (mass) of the goods themselves without any packing.</ccts:Definition>
                        <ccts:Cardinality>0..1</ccts:Cardinality>
                        <ccts:ObjectClass>Order Change</ccts:ObjectClass>
                        <ccts:PropertyTermQualifier>Net Net</ccts:PropertyTermQualifier>
                        <ccts:PropertyTerm>Weight</ccts:PropertyTerm>
                        <ccts:RepresentationTerm>Measure</ccts:RepresentationTerm>
                        <ccts:DataType>Measure. Type</ccts:DataType>
                    </ccts:Component>
                </xsd:documentation>
            </xsd:annotation>
        </xsd:element>
        <xsd:element ref="cbc:GrossVolumeMeasure" minOccurs="0" maxOccurs="1">
            <xsd:annotation>
                <xsd:documentation>
                    <ccts:Component xmlns:ccts="urn:oasis:names:specification:ubl:schema:xsd:CoreComponentParameters-1.0">
                        <ccts:ComponentType>BBIE</ccts:ComponentType>
                        <ccts:DictionaryEntryName>Order Change. Gross_ Volume. Measure</ccts:DictionaryEntryName>
                        <ccts:Definition>the total volume of the goods plus packaging on the Order.</ccts:Definition>
                        <ccts:Cardinality>0..1</ccts:Cardinality>
                        <ccts:ObjectClass>Order Change</ccts:ObjectClass>
                        <ccts:PropertyTermQualifier>Gross</ccts:PropertyTermQualifier>
                        <ccts:PropertyTerm>Volume</ccts:PropertyTerm>
                        <ccts:RepresentationTerm>Measure</ccts:RepresentationTerm>
                        <ccts:DataType>Measure. Type</ccts:DataType>
                    </ccts:Component>
                </xsd:documentation>
            </xsd:annotation>
        </xsd:element>
        <xsd:element ref="cbc:NetVolumeMeasure" minOccurs="0" maxOccurs="1">
            <xsd:annotation>
                <xsd:documentation>
                    <ccts:Component xmlns:ccts="urn:oasis:names:specification:ubl:schema:xsd:CoreComponentParameters-1.0">
                        <ccts:ComponentType>BBIE</ccts:ComponentType>
                        <ccts:DictionaryEntryName>Order Change. Net_ Volume. Measure</ccts:DictionaryEntryName>
                        <ccts:Definition>the total volume of the Order. (goods less packaging)</ccts:Definition>
                        <ccts:Cardinality>0..1</ccts:Cardinality>
                        <ccts:ObjectClass>Order Change</ccts:ObjectClass>
                        <ccts:PropertyTermQualifier>Net</ccts:PropertyTermQualifier>
                        <ccts:PropertyTerm>Volume</ccts:PropertyTerm>
                        <ccts:RepresentationTerm>Measure</ccts:RepresentationTerm>
                        <ccts:DataType>Measure. Type</ccts:DataType>
                    </ccts:Component>
                </xsd:documentation>
            </xsd:annotation>
        </xsd:element>
        <xsd:element ref="LineItemCountNumeric" minOccurs="0" maxOccurs="1">
            <xsd:annotation>
                <xsd:documentation>
                    <ccts:Component xmlns:ccts="urn:oasis:names:specification:ubl:schema:xsd:CoreComponentParameters-1.0">
                        <ccts:ComponentType>BBIE</ccts:ComponentType>
                        <ccts:DictionaryEntryName>Order Change. LineItem Count. Numeric</ccts:DictionaryEntryName>
                        <ccts:Definition>the number of line items</ccts:Definition>
                        <ccts:Cardinality>0..1</ccts:Cardinality>
                        <ccts:ObjectClass>Order Change</ccts:ObjectClass>
                        <ccts:PropertyTerm>LineItem Count</ccts:PropertyTerm>
                        <ccts:RepresentationTerm>Numeric</ccts:RepresentationTerm>
                        <ccts:DataType>Numeric. Type</ccts:DataType>
                    </ccts:Component>
                </xsd:documentation>
            </xsd:annotation>
        </xsd:element>
        <xsd:element ref="cac:OrderReference" minOccurs="0" maxOccurs="unbounded">
            <xsd:annotation>
                <xsd:documentation>
                    <ccts:Component xmlns:ccts="urn:oasis:names:specification:ubl:schema:xsd:CoreComponentParameters-1.0">
                        <ccts:ComponentType>ASBIE</ccts:ComponentType>
                        <ccts:DictionaryEntryName>Order Change. Order Reference</ccts:DictionaryEntryName>
                        <ccts:Definition>associates the Order Change with one or more Orders</ccts:Definition>
                        <ccts:Cardinality>0..n</ccts:Cardinality>
                        <ccts:ObjectClass>Order Change</ccts:ObjectClass>
                        <ccts:PropertyTerm>Order Reference</ccts:PropertyTerm>
                        <ccts:AssociatedObjectClass>Order Reference</ccts:AssociatedObjectClass>
                    </ccts:Component>
                </xsd:documentation>
            </xsd:annotation>
        </xsd:element>
        <xsd:element ref="ContractDocumentReference" minOccurs="0" maxOccurs="1">
            <xsd:annotation>
                <xsd:documentation>
                    <ccts:Component xmlns:ccts="urn:oasis:names:specification:ubl:schema:xsd:CoreComponentParameters-1.0">
                        <ccts:ComponentType>ASBIE</ccts:ComponentType>
                        <ccts:DictionaryEntryName>Order Change. Contract_ Document Reference. Document Reference</ccts:DictionaryEntryName>
                        <ccts:Definition>associates the changed changed Order with a previously agreed Contract.</ccts:Definition>
                        <ccts:Cardinality>0..1</ccts:Cardinality>
                        <ccts:ObjectClass>Order Change</ccts:ObjectClass>
                        <ccts:PropertyTermQualifier>Contract</ccts:PropertyTermQualifier>
                        <ccts:PropertyTerm>Document Reference</ccts:PropertyTerm>
                        <ccts:AssociatedObjectClass>Document Reference</ccts:AssociatedObjectClass>
                    </ccts:Component>
                </xsd:documentation>
            </xsd:annotation>
        </xsd:element>
        <xsd:element ref="QuoteDocumentReference" minOccurs="0" maxOccurs="1">
            <xsd:annotation>
                <xsd:documentation>
                    <ccts:Component xmlns:ccts="urn:oasis:names:specification:ubl:schema:xsd:CoreComponentParameters-1.0">
                        <ccts:ComponentType>ASBIE</ccts:ComponentType>
                        <ccts:DictionaryEntryName>Order Change. Quote_ Document Reference. Document Reference</ccts:DictionaryEntryName>
                        <ccts:Definition>associates the changed changed Order with a prior quote.</ccts:Definition>
                        <ccts:Cardinality>0..1</ccts:Cardinality>
                        <ccts:ObjectClass>Order Change</ccts:ObjectClass>
                        <ccts:PropertyTermQualifier>Quote</ccts:PropertyTermQualifier>
                        <ccts:PropertyTerm>Document Reference</ccts:PropertyTerm>
                        <ccts:AssociatedObjectClass>Document Reference</ccts:AssociatedObjectClass>
                    </ccts:Component>
                </xsd:documentation>
            </xsd:annotation>
        </xsd:element>
        <xsd:element ref="cac:BuyerParty" minOccurs="1" maxOccurs="1">
            <xsd:annotation>
                <xsd:documentation>
                    <ccts:Component xmlns:ccts="urn:oasis:names:specification:ubl:schema:xsd:CoreComponentParameters-1.0">
                        <ccts:ComponentType>ASBIE</ccts:ComponentType>
                        <ccts:DictionaryEntryName>Order Change. Buyer Party</ccts:DictionaryEntryName>
                        <ccts:Definition>associates the changed Order with information about the buyer involved in the transaction.</ccts:Definition>
                        <ccts:Cardinality>1</ccts:Cardinality>
                        <ccts:ObjectClass>Order Change</ccts:ObjectClass>
                        <ccts:PropertyTerm>Buyer Party</ccts:PropertyTerm>
                        <ccts:AssociatedObjectClass>Buyer Party</ccts:AssociatedObjectClass>
                    </ccts:Component>
                </xsd:documentation>
            </xsd:annotation>
        </xsd:element>
        <xsd:element ref="cac:SellerParty" minOccurs="1" maxOccurs="1">
            <xsd:annotation>
                <xsd:documentation>
                    <ccts:Component xmlns:ccts="urn:oasis:names:specification:ubl:schema:xsd:CoreComponentParameters-1.0">
                        <ccts:ComponentType>ASBIE</ccts:ComponentType>
                        <ccts:DictionaryEntryName>Order Change. Seller Party</ccts:DictionaryEntryName>
                        <ccts:Definition>associates the changed Order with information about the seller involved in the transaction.</ccts:Definition>
                        <ccts:Cardinality>1</ccts:Cardinality>
                        <ccts:ObjectClass>Order Change</ccts:ObjectClass>
                        <ccts:PropertyTerm>Seller Party</ccts:PropertyTerm>
                        <ccts:AssociatedObjectClass>Seller Party</ccts:AssociatedObjectClass>
                    </ccts:Component>
                </xsd:documentation>
            </xsd:annotation>
        </xsd:element>
        <xsd:element ref="OriginatorParty" minOccurs="0" maxOccurs="1">
            <xsd:annotation>
                <xsd:documentation>
                    <ccts:Component xmlns:ccts="urn:oasis:names:specification:ubl:schema:xsd:CoreComponentParameters-1.0">
                        <ccts:ComponentType>ASBIE</ccts:ComponentType>
                        <ccts:DictionaryEntryName>Order Change. Originator_ Party. Party</ccts:DictionaryEntryName>
                        <ccts:Definition>associates the changed Order with information about the originator of the transaction.</ccts:Definition>
                        <ccts:Cardinality>0..1</ccts:Cardinality>
                        <ccts:ObjectClass>Order Change</ccts:ObjectClass>
                        <ccts:PropertyTermQualifier>Originator</ccts:PropertyTermQualifier>
                        <ccts:PropertyTerm>Party</ccts:PropertyTerm>
                        <ccts:AssociatedObjectClass>Party</ccts:AssociatedObjectClass>
                    </ccts:Component>
                </xsd:documentation>
            </xsd:annotation>
        </xsd:element>
        <xsd:element ref="FreightForwarderParty" minOccurs="0" maxOccurs="1">
            <xsd:annotation>
                <xsd:documentation>
                    <ccts:Component xmlns:ccts="urn:oasis:names:specification:ubl:schema:xsd:CoreComponentParameters-1.0">
                        <ccts:ComponentType>ASBIE</ccts:ComponentType>
                        <ccts:DictionaryEntryName>Order Change. Freight Forwarder_ Party. Party</ccts:DictionaryEntryName>
                        <ccts:Definition>associates the changed Order with information about the freight forwarder involved in the transaction.</ccts:Definition>
                        <ccts:Cardinality>0..1</ccts:Cardinality>
                        <ccts:ObjectClass>Order Change</ccts:ObjectClass>
                        <ccts:PropertyTermQualifier>Freight Forwarder</ccts:PropertyTermQualifier>
                        <ccts:PropertyTerm>Party</ccts:PropertyTerm>
                        <ccts:AssociatedObjectClass>Party</ccts:AssociatedObjectClass>
                        <ccts:AlternativeBusinessTerms>Carrier</ccts:AlternativeBusinessTerms>
                    </ccts:Component>
                </xsd:documentation>
            </xsd:annotation>
        </xsd:element>
        <xsd:element ref="cac:Delivery" minOccurs="0" maxOccurs="unbounded">
            <xsd:annotation>
                <xsd:documentation>
                    <ccts:Component xmlns:ccts="urn:oasis:names:specification:ubl:schema:xsd:CoreComponentParameters-1.0">
                        <ccts:ComponentType>ASBIE</ccts:ComponentType>
                        <ccts:DictionaryEntryName>Order Change. Delivery</ccts:DictionaryEntryName>
                        <ccts:Definition>associates the changed Order with a delivery  (or deliveries)</ccts:Definition>
                        <ccts:Cardinality>0..n</ccts:Cardinality>
                        <ccts:ObjectClass>Order Change</ccts:ObjectClass>
                        <ccts:PropertyTerm>Delivery</ccts:PropertyTerm>
                        <ccts:AssociatedObjectClass>Delivery</ccts:AssociatedObjectClass>
                    </ccts:Component>
                </xsd:documentation>
            </xsd:annotation>
        </xsd:element>
        <xsd:element ref="cac:DeliveryTerms" minOccurs="0" maxOccurs="1">
            <xsd:annotation>
                <xsd:documentation>
                    <ccts:Component xmlns:ccts="urn:oasis:names:specification:ubl:schema:xsd:CoreComponentParameters-1.0">
                        <ccts:ComponentType>ASBIE</ccts:ComponentType>
                        <ccts:DictionaryEntryName>Order Change. Delivery Terms</ccts:DictionaryEntryName>
                        <ccts:Definition>associates the changed Order with the delivery terms agreed between seller and buyer with regard to the delivery of goods.</ccts:Definition>
                        <ccts:Cardinality>0..1</ccts:Cardinality>
                        <ccts:ObjectClass>Order Change</ccts:ObjectClass>
                        <ccts:PropertyTerm>Delivery Terms</ccts:PropertyTerm>
                        <ccts:AssociatedObjectClass>Delivery Terms</ccts:AssociatedObjectClass>
                    </ccts:Component>
                </xsd:documentation>
            </xsd:annotation>
        </xsd:element>
        <xsd:element ref="cac:AllowanceCharge" minOccurs="0" maxOccurs="unbounded">
            <xsd:annotation>
                <xsd:documentation>
                    <ccts:Component xmlns:ccts="urn:oasis:names:specification:ubl:schema:xsd:CoreComponentParameters-1.0">
                        <ccts:ComponentType>ASBIE</ccts:ComponentType>
                        <ccts:DictionaryEntryName>Order Change. Allowance Charge</ccts:DictionaryEntryName>
                        <ccts:Definition>associates the changed Order with one or more pricing components for overall charges allowances etc.</ccts:Definition>
                        <ccts:Cardinality>0..n</ccts:Cardinality>
                        <ccts:ObjectClass>Order Change</ccts:ObjectClass>
                        <ccts:PropertyTerm>Allowance Charge</ccts:PropertyTerm>
                        <ccts:AssociatedObjectClass>Allowance Charge</ccts:AssociatedObjectClass>
                    </ccts:Component>
                </xsd:documentation>
            </xsd:annotation>
        </xsd:element>
        <xsd:element ref="cac:SalesConditions" minOccurs="0" maxOccurs="1">
            <xsd:annotation>
                <xsd:documentation>
                    <ccts:Component xmlns:ccts="urn:oasis:names:specification:ubl:schema:xsd:CoreComponentParameters-1.0">
                        <ccts:ComponentType>ASBIE</ccts:ComponentType>
                        <ccts:DictionaryEntryName>Order Change. Sales Conditions</ccts:DictionaryEntryName>
                        <ccts:Definition>associates the changed Order with a sales condition applying to the whole changed Order.</ccts:Definition>
                        <ccts:Cardinality>0..1</ccts:Cardinality>
                        <ccts:ObjectClass>Order Change</ccts:ObjectClass>
                        <ccts:PropertyTerm>Sales Conditions</ccts:PropertyTerm>
                        <ccts:AssociatedObjectClass>Sales Conditions</ccts:AssociatedObjectClass>
                    </ccts:Component>
                </xsd:documentation>
            </xsd:annotation>
        </xsd:element>
        <xsd:element ref="DestinationCountry" minOccurs="0" maxOccurs="1">
            <xsd:annotation>
                <xsd:documentation>
                    <ccts:Component xmlns:ccts="urn:oasis:names:specification:ubl:schema:xsd:CoreComponentParameters-1.0">
                        <ccts:ComponentType>ASBIE</ccts:ComponentType>
                        <ccts:DictionaryEntryName>Order Change. Destination_ Country. Country</ccts:DictionaryEntryName>
                        <ccts:Definition>associates the changed Order with the country of destination (for Customs purposes).</ccts:Definition>
                        <ccts:Cardinality>0..1</ccts:Cardinality>
                        <ccts:ObjectClass>Order Change</ccts:ObjectClass>
                        <ccts:PropertyTermQualifier>Destination</ccts:PropertyTermQualifier>
                        <ccts:PropertyTerm>Country</ccts:PropertyTerm>
                        <ccts:AssociatedObjectClass>Country</ccts:AssociatedObjectClass>
                    </ccts:Component>
                </xsd:documentation>
            </xsd:annotation>
        </xsd:element>
        <xsd:element ref="cac:OrderLine" minOccurs="1" maxOccurs="unbounded">
            <xsd:annotation>
                <xsd:documentation>
                    <ccts:Component xmlns:ccts="urn:oasis:names:specification:ubl:schema:xsd:CoreComponentParameters-1.0">
                        <ccts:ComponentType>ASBIE</ccts:ComponentType>
                        <ccts:DictionaryEntryName>Order Change. Order Line</ccts:DictionaryEntryName>
                        <ccts:Definition>associates the changed  Order with one or more Line items.</ccts:Definition>
                        <ccts:Cardinality>1..n</ccts:Cardinality>
                        <ccts:ObjectClass>Order Change</ccts:ObjectClass>
                        <ccts:PropertyTerm>Order Line</ccts:PropertyTerm>
                        <ccts:AssociatedObjectClass>Order Line</ccts:AssociatedObjectClass>
                    </ccts:Component>
                </xsd:documentation>
            </xsd:annotation>
        </xsd:element>
        <xsd:element ref="cac:PaymentMeans" minOccurs="0" maxOccurs="1">
            <xsd:annotation>
                <xsd:documentation>
                    <ccts:Component xmlns:ccts="urn:oasis:names:specification:ubl:schema:xsd:CoreComponentParameters-1.0">
                        <ccts:ComponentType>ASBIE</ccts:ComponentType>
                        <ccts:DictionaryEntryName>Order Change. Payment Means</ccts:DictionaryEntryName>
                        <ccts:Definition>associates the Order with the expected means of payment.</ccts:Definition>
                        <ccts:ObjectClass>Order Change</ccts:ObjectClass>
                        <ccts:PropertyTerm>Payment Means</ccts:PropertyTerm>
                        <ccts:AssociatedObjectClass>Payment Means</ccts:AssociatedObjectClass>
                    </ccts:Component>
                </xsd:documentation>
            </xsd:annotation>
        </xsd:element>
    </xsd:sequence>
</xsd:complexType>
Collapse Child Elements:
Name Type Min Occurs Max Occurs
BuyersID nsE:BuyersID 0 1
SellersID nsE:SellersID 0 1
CopyIndicator cbc:CopyIndicator 0 1
GUID nsE:GUID 0 1
IssueDate cbc:IssueDate 1 1
DocumentStatusCode nsE:DocumentStatusCode 0 1
SequenceNumberID nsE:SequenceNumberID 1 1
Note cbc:Note 0 1
AcknowledgementResponseCode nsE:AcknowledgementResponseCode 0 1
TransactionCurrencyCode nsE:TransactionCurrencyCode 0 1
PricingCurrencyCode nsE:PricingCurrencyCode 0 1
EarliestDate nsE:EarliestDate 0 1
ExpiryDate cbc:ExpiryDate 0 1
ValidityDurationMeasure nsE:ValidityDurationMeasure 0 1
TaxTotalAmount cbc:TaxTotalAmount 0 1
LineExtensionTotalAmount cbc:LineExtensionTotalAmount 0 1
TotalPackagesCountQuantity nsE:TotalPackagesCountQuantity 0 1
GrossWeightMeasure cbc:GrossWeightMeasure 0 1
NetWeightMeasure cbc:NetWeightMeasure 0 1
NetNetWeightMeasure cbc:NetNetWeightMeasure 0 1
GrossVolumeMeasure cbc:GrossVolumeMeasure 0 1
NetVolumeMeasure cbc:NetVolumeMeasure 0 1
LineItemCountNumeric nsE:LineItemCountNumeric 0 1
OrderReference cac:OrderReference 0 unbounded
ContractDocumentReference nsE:ContractDocumentReference 0 1
QuoteDocumentReference nsE:QuoteDocumentReference 0 1
BuyerParty cac:BuyerParty 1 1
SellerParty cac:SellerParty 1 1
OriginatorParty nsE:OriginatorParty 0 1
FreightForwarderParty nsE:FreightForwarderParty 0 1
Delivery cac:Delivery 0 unbounded
DeliveryTerms cac:DeliveryTerms 0 1
AllowanceCharge cac:AllowanceCharge 0 unbounded
SalesConditions cac:SalesConditions 0 1
DestinationCountry nsE:DestinationCountry 0 1
OrderLine cac:OrderLine 1 unbounded
PaymentMeans cac:PaymentMeans 0 1
Collapse Derivation Tree:
Collapse References:
nsE:OrderChange